Létrehozva: 2010-07-13, 15:58:44
Utolsó frissítés: 2010-07-13, 15:58:44
Platform: Win32
Típus: trójai
Méret: 52505
Dátum: 2005-05-30
Tömörítő: FSG
Veszélyeztetett operációs rendszer(ek): Windows 95, Windows 98, Windows Me, Windows NT, Windows 2000, Windows Server 2003, Windows XP
Nem veszélyeztetett operációs rendszer(ek): Windows 3.xx, DOS, Linux, Unix, Solaris, MacOS, Mac OS X, OS2
 

A kártevő az Agobot családba tartozik.


Elnevezések:

A különböző vírusvédelmek az egyes vírusokat, férgeket eltérő névvel illethetik. Előfordulhat, hogy egy vírusvédelmi rendszer egy adott károkozó program különböző példányait különböző neveken azonosítja, de az is elképzelhető, hogy különböző vírusokat, férgeket illet azonos néven. Az alábbi lista tájékoztató jelleggel mutatja a legelterjedtebb vírusvédelmek elnevezését, mely természetesen még az adott vírusvédelmi rendszer különböző verziója esetén is más és más lehet.

A Win32/Agobot trójai elnevezései az egyes vírusvédelmek szerint:

vírusvédelem elnevezés
Avast Win32:Gaobot-2406
AVG Worm/Agobot.BON
BitDefender Backdoor.Gaobot.ABR
e-Trust Win32/Agobot.AWA
F-PROT W32/AgobotX.OS
F-Secure Trojan-Dropper.Win32.Agent.ye
Ikarus Backdoor.Gaobot.ABR
Kaspersky Trojan-Dropper.Win32.Agent.ye
McAfee W32/Gaobot.worm.gen.g(Virus)
vírusvédelem elnevezés
Microsoft Win32/Gaobot
NOD32 (ESET) Win32/Agobot
Norton Antivirus Backdoor.Sdbot
Panda W32/Gaobot.FVK.worm
Rising Antivirus Backdoor.Agobot.aae
Sophos W32/Agobot-AIT
Trend Micro PE_AGOBOT.AQM-O
VirusBuster Win32.Agobot.A1
 

szervezet elnevezés
Wildlist W32/Agobot!511D

Telepítés:

Az interneten vagy lokális hálózaton terjedő kártevők elsődleges célja, hogy egy másik számítógépet fertőzzenek meg. A megtámadott számítógép működésébe, annak operációs rendszerébe általában úgy épülnek be, hogy az egy esetleges újraindítást (boot-olást) követően is aktivízálja a kártevő kódját. Ezt általában úgy érik el, hogy a kártevő kódját tartalmazó fájl(oka)t hoznak létre vagy meglévő fájl(oka)t módosítanak, illetve beállítanak néhány bejegyzést a rendszerleíró adatbázisban, ami arra utasítja az induló operációs rendszert, hogy a frissen elhelyezett kártékony kódot is el kell indítani. Emellett - nem közvetlenül az újraindítás érdekében - más területeken (könyvtárakban) is létrehoznak magukból másolatot. Ennek kettős célja van: Egyrészt egy esetleges vírusirtást követően egy eldugott helyen megmaradhatnak a fertőzött állományok, másrészt helyi hálózatokban, megosztott könyvtárakban, peer-to-peer hálózatokban is képes terjedni. Kihasználhatják továbbá a Windows alapértelmezés szerinti beállítását is, miszerint egy létrehozott AUTORUN.INF nevű fájllal el lehet érni, hogy egy meghajtó megnyitásakor is aktivizálódjon a kártékony kód.
image

A Win32/Agobot trójai a Windows System32 mappájában (alapértelmezés szerint C:\Windows\System32) létrehozza a(z) scvhost.exe nevű fájlt.

image image

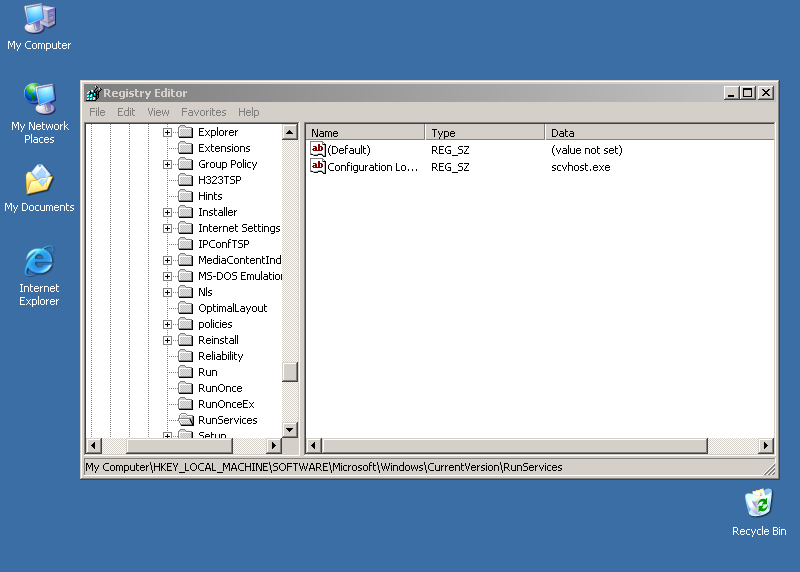
A Win32/Agobot trójai a rendszerleíró adatbázisba az alábbi bejegyzéseket hozza létre, illetve módosítja (ha már létezik):

  • [HKEY_LOCAL_MACHINE\Software\Microsoft\Windows\CurrentVersion\RunServices] "Configuration Loader"="scvhost.exe"
  • [HKEY_LOCAL_MACHINE\Software\Microsoft\Windows\CurrentVersion\Run] "Configuration Loader"="scvhost.exe"
A vírusok, férgek képesek arra, hogy megpróbálják a vírusvédelmi, illetve tűzfalakhoz tartozó folyamatokat leállítani. Ennek kettős célja van: egyrészt megnehezítik, hogy a felhasználó tudomást szerezzen a fertőzésről, másrészt egy esetleges hátsóajtó komponens kijutását is könnyebbé tehetik. Megtehetik azt is, hogy bizonyos, az internetre irányuló forgalmat elterelnek, egyes oldalak elérését megakadályozzák.

A Win32/Agobot trójai egyéb vírusok alábbi folyamatait leállítja:

  • dllhost.exe
  • msblast.exe
  • mspatch.exe
  • penis32.exe
  • scvhost.exe
  • teljes lista...
Annak érdekében, hogy egy helyi hálózaton a vírusok, férgek könnyebben terjedhessenek, képesek arra, hogy fájlok, illetve könyvtárakat megosszanak a hálózaton, esetleg a megtámadott gépen FTP szerver szolgáltatást indítanak. Természetesen ezt annak az érdekében teszik, hogy a másik számítógép elött ülő kiváncsi felhasználó a megosztáson keresztül a saját gépét is megfertőzhesse.

A trójai megszünteti az alábbi megosztásokat:

  • admin$
  • c$
  • d$
  • ipc$

Biztonsági rések, sérülékenységek

Az Interneten terjedő vírusok, férgek a felhasználó interaktívitása mellett kihasználhatják a megtámadott számítógép operációs rendszerének, illetve valamely alkalmazásának biztonsági hibáját. Ennek révén képesek arra, hogy a megtámadott számítógépen vezérlést szerezzenek.

A Win32/Agobot trójai a terjedése érdekében kihasználja a Microsoft MS04-011 jelű sérülékenységét.

Az LSASS.EXE (Local Security Authority Subsystem Service) programban található puffertúlcsordulási hiba távolról történő kódfuttatást tesz lehetővé az érintett rendszeren, mely által a támadó teljesen átveheti a távoli számítógép vezérlését.

A Win32/Agobot trójai a terjedése érdekében kihasználja a Microsoft MS03-026 , illetve a Microsoft MS03-039 jelű sérülékenységét.

A sebezhetőség az RPCSS szolgáltatás DCOM részét érinti. Az RPC (távoli eljáráshívás) a Windows rendszerek által használt egyik legfontosabb protokoll. Amennyiben a támadó kihasználja ezt a sebezhetőséget, képes lehet rosszindulatú kódok futtatására, illetve szolgáltatásmegtagadási támadásra.

A Win32/Agobot trójai a terjedése érdekében kihasználja a Microsoft MS03-001 jelű sérülékenységét.

A sérülékenység oka, hogy a nem ellenőrzött puffer a Lokátor szolgáltatásban kód futtatására ad lehetőséget. A Microsoft Lokátor szolgáltatása egy névszolgáltatás, amely logikai neveket képez le hálózat-specifikus nevekre.

Hátsóajtó

A vírusok, férgek egyre gyakrabban nyitnak hátsóajtót a megtámadott számítógépen. Ezzel teljes mértékben átvehetik a számítógép felügyeletét, a támadó azt csinál a számítógépen, amit csak akar: alkalmazásokat futtathat, állíthat le, állományokat tölthet le/fel, jelszavakat, hozzáférési kódokat tulajdoníthat el.

A Win32/Agobot trójai a(z) 6667 . porton nyit hátsóajtót.

A féreg az alábbi parancsok futtatását teszi lehetővé a távoli számítógépen:

Csoport Parancs Leírás
bot die
bot quit
bot remove
bot removeallbut
bot repeat
bot rndnick
bot secure
bot status
bot sysinfo
cvar get
cvar list
bot dns
cvar loadconfig
cvar saveconfig
cvar set
ddos ack Bot
ddos httpflood H7B
ddos random Bot
ddos stop
ddos stop Bot
ddos syn Bot
ftp download
bot exe
ftp execute
ftp update
http download
http execute
http update
http visit
irc action
irc disconnect
irc getedu
irc gethost
bot execute
irc join
irc mode
irc netinfo
irc part
irc privmsg
irc quit
irc raw
irc reconnect
irc server
pctrl kill
bot flushdns
pctrl list
redirect http
redirect socks
redirect stop
scan disable
scan disableall
scan enable
scan enableall
scan host
scan start
bot id
scan stats
scan stop
bot longuptime
bot nick
bot open
Megjegyzés: A táblázatban szereplő parancsok angol nyelvű leírásai a víruskódban szerepelnek.
A megtámadott számítógépen a hátsóajtó nyitásának egy eszköze, ha valamilyen IRC csatornán keresztül a féreg vagy vírus lehetőséget teremt a távvezérlésre. Az IRC csatornákon keresztül tovább is küldheti magát más IRC felhasználókhoz.

A Win32/Agobot trójai az alábbi IRC szerverekhez csatlakozik:

  • si_server_root.chanpass
  • si_server_root.mainchan

A Win32/Agobot trójai a(z) #killbill# IRC csatornához csatlakozik.