Létrehozva: 2010-07-16, 10:37:48
Utolsó frissítés: 2010-07-16, 10:37:48
Platform: Win32
Típus: trójai
Méret: 299008
Dátum: 2004-03-18
Tömörítő: PE-Crypt.Wonk
Veszélyeztetett operációs rendszer(ek): Windows 95, Windows 98, Windows Me, Windows NT, Windows 2000, Windows Server 2003, Windows XP
Nem veszélyeztetett operációs rendszer(ek): Windows 3.xx, DOS, Linux, Unix, Solaris, MacOS, Mac OS X, OS2
 

A kártevő az Agobot családba tartozik.


Elnevezések:

A különböző vírusvédelmek az egyes vírusokat, férgeket eltérő névvel illethetik. Előfordulhat, hogy egy vírusvédelmi rendszer egy adott károkozó program különböző példányait különböző neveken azonosítja, de az is elképzelhető, hogy különböző vírusokat, férgeket illet azonos néven. Az alábbi lista tájékoztató jelleggel mutatja a legelterjedtebb vírusvédelmek elnevezését, mely természetesen még az adott vírusvédelmi rendszer különböző verziója esetén is más és más lehet.

A Win32/Agobot.3.AEH trójai elnevezései az egyes vírusvédelmek szerint:

vírusvédelem elnevezés
Avast Win32:Gaobot-235
Win32:HBPE-Crypt
AVG Worm/Agobot.9.H
Worm/Agobot.9.I
BitDefender Generic.Sdbot.33D3D4E0
Generic.Sdbot.B198DD09
e-Trust Win32/Agobot
F-PROT W32/Agobot.KC
W32/Agobot.KD
F-Secure Backdoor.Win32.Agobot.gl
Backdoor.Win32.Agobot.gq
Ikarus Backdoor.Win32.Agobot.ES
Backdoor.Win32.Agobot.LO
vírusvédelem elnevezés
Kaspersky Backdoor.Win32.Agobot.gl
Backdoor.Win32.Agobot.gq
McAfee W32/Polybot.gen!irc(Virus)
Microsoft Win32/Gaobot
NOD32 (ESET) Win32/Agobot
Norton Antivirus W32.Gaobot.gen!poly
Panda W32/Gaobot.JJ.worm
W32/Gaobot.gen.worm
Rising Antivirus Worm.Mytob.hf
Sophos W32/Agobot-FB
Trend Micro BKDR_AGOBOT.FE
PE_Generic
VirusBuster Worm.Agobot.Wonk
 

Telepítés:

Az interneten vagy lokális hálózaton terjedő kártevők elsődleges célja, hogy egy másik számítógépet fertőzzenek meg. A megtámadott számítógép működésébe, annak operációs rendszerébe általában úgy épülnek be, hogy az egy esetleges újraindítást (boot-olást) követően is aktivízálja a kártevő kódját. Ezt általában úgy érik el, hogy a kártevő kódját tartalmazó fájl(oka)t hoznak létre vagy meglévő fájl(oka)t módosítanak, illetve beállítanak néhány bejegyzést a rendszerleíró adatbázisban, ami arra utasítja az induló operációs rendszert, hogy a frissen elhelyezett kártékony kódot is el kell indítani. Emellett - nem közvetlenül az újraindítás érdekében - más területeken (könyvtárakban) is létrehoznak magukból másolatot. Ennek kettős célja van: Egyrészt egy esetleges vírusirtást követően egy eldugott helyen megmaradhatnak a fertőzött állományok, másrészt helyi hálózatokban, megosztott könyvtárakban, peer-to-peer hálózatokban is képes terjedni. Kihasználhatják továbbá a Windows alapértelmezés szerinti beállítását is, miszerint egy létrehozott AUTORUN.INF nevű fájllal el lehet érni, hogy egy meghajtó megnyitásakor is aktivizálódjon a kártékony kód.
image

A Win32/Agobot.3.AEH trójai a Windows System32 mappájában (alapértelmezés szerint C:\Windows\System32) létrehozza a(z) svrhost.exe nevű fájlt.

image image

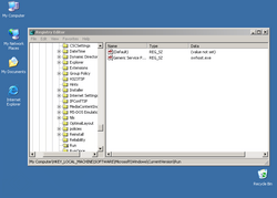
A Win32/Agobot.3.AEH trójai a rendszerleíró adatbázisba az alábbi bejegyzéseket hozza létre, illetve módosítja (ha már létezik):

  • [HKEY_LOCAL_MACHINE\SOFTWARE\Microsoft\Windows\CurrentVersion\RunServices] "Generic Service Process"="svrhost.exe"
  • [HKEY_LOCAL_MACHINE\SOFTWARE\Microsoft\Windows\CurrentVersion\Run] "Generic Service Process"="svrhost.exe"
A vírusok, férgek képesek arra, hogy megpróbálják a vírusvédelmi, illetve tűzfalakhoz tartozó folyamatokat leállítani. Ennek kettős célja van: egyrészt megnehezítik, hogy a felhasználó tudomást szerezzen a fertőzésről, másrészt egy esetleges hátsóajtó komponens kijutását is könnyebbé tehetik. Megtehetik azt is, hogy bizonyos, az internetre irányuló forgalmat elterelnek, egyes oldalak elérését megakadályozzák.

A Win32/Agobot.3.AEH trójai leállítja az alábbi folyamatokat:

  • ACKWIN32.EXE
  • ADAWARE.EXE
  • ADVXDWIN.EXE
  • AGENTSVR.EXE
  • AGENTW.EXE
  • teljes lista...

A Win32/Agobot.3.AEH trójai egyéb vírusok alábbi folyamatait leállítja:

  • dllhost.exe
  • msblast.exe
  • mspatch.exe
  • penis32.exe
  • tftpd.exe
  • winhlpp32.exe
  • winppr32.exe
Annak érdekében, hogy egy helyi hálózaton a vírusok, férgek könnyebben terjedhessenek, képesek arra, hogy fájlok, illetve könyvtárakat megosszanak a hálózaton, esetleg a megtámadott gépen FTP szerver szolgáltatást indítanak. Természetesen ezt annak az érdekében teszik, hogy a másik számítógép elött ülő kiváncsi felhasználó a megosztáson keresztül a saját gépét is megfertőzhesse.

A trójai megszünteti az alábbi megosztásokat:

  • admin$
  • c$
  • d$
  • ipc$

A Win32/Agobot.3.AEH trójai megosztott könyvtárként az alábbi mappákat használja:

  • admin$
  • d$
  • ipc$
  • print$

Biztonsági rések, sérülékenységek

Az Interneten terjedő vírusok, férgek a felhasználó interaktívitása mellett kihasználhatják a megtámadott számítógép operációs rendszerének, illetve valamely alkalmazásának biztonsági hibáját. Ennek révén képesek arra, hogy a megtámadott számítógépen vezérlést szerezzenek.

A Win32/Agobot.3.AEH trójai a terjedése érdekében kihasználja a Microsoft MS03-026 , illetve a Microsoft MS03-039 jelű sérülékenységét.

A sebezhetőség az RPCSS szolgáltatás DCOM részét érinti. Az RPC (távoli eljáráshívás) a Windows rendszerek által használt egyik legfontosabb protokoll. Amennyiben a támadó kihasználja ezt a sebezhetőséget, képes lehet rosszindulatú kódok futtatására, illetve szolgáltatásmegtagadási támadásra.

A Win32/Agobot.3.AEH trójai a terjedése érdekében kihasználja a Microsoft MS03-001 jelű sérülékenységét.

A sérülékenység oka, hogy a nem ellenőrzött puffer a Lokátor szolgáltatásban kód futtatására ad lehetőséget. A Microsoft Lokátor szolgáltatása egy névszolgáltatás, amely logikai neveket képez le hálózat-specifikus nevekre.

Támadás az interneten

Sok vírus, féreg képes arra, hogy az interneten támadást indítson más számítógépek ellen, lehetetlenné téve azok használatát.

A trójai megkísérel az alábbi webcímekre csatlakozni:

  • aol.com
  • www.st.lib.keio.ac.jp
  • www.lib.nthu.edu.tw
  • www.stanford.edu
  • www.xo.net
  • www.utwente.nl
  • www.schlund.net

A trójai a következő típusú flood támadásokat hajtja végre:

  • syn flood
  • udp flood
  • phatwonk flood
  • phaticmp flood
  • phatsyn flood

A trójai a DoS támadáshoz HTTP protokolt használ.


Hátsóajtó

A vírusok, férgek egyre gyakrabban nyitnak hátsóajtót a megtámadott számítógépen. Ezzel teljes mértékben átvehetik a számítógép felügyeletét, a támadó azt csinál a számítógépen, amit csak akar: alkalmazásokat futtathat, állíthat le, állományokat tölthet le/fel, jelszavakat, hozzáférési kódokat tulajdoníthat el.

A féreg az alábbi parancsok futtatását teszi lehetővé a távoli számítógépen:

Csoport Parancs Leírás
bot about displays the info the author wants you to see
bot nick changes the nickname of the bot
bot open opens a file (whatever)
bot quit quits the bot
bot remove removes the bot
bot removeallbut removes the bot if id does not match
bot repeat -o
bot rndnick makes the bot generate a new random nick
bot secure delete shares / disable dcom
bot status gives status
bot sysinfo displays the system info
bot command runs a command with system()
bot unsecure enable shares / enable dcom
cvar get gets the content of a cvar
cvar list prints a list of all cvars
cvar loadconfig loads config from a file
cvar saveconfig saves config to a file
cvar set sets the content of a cvar
ddos httpflood starts a HTTP flood
ddos phaticmp starts phaticmp flood
ddos phatsyn starts phatsyn flood
ddos phatwonk starts phatwonk flood
bot die terminates the bot
ddos stop stops all floods
ddos synflood starts an SYN flood
ddos udpflood starts a UDP flood
ftp download downloads a file from ftp
ftp execute updates the bot from a ftp url
ftp update executes a file from a ftp url
http download downloads a file from http
http execute updates the bot from a http url
http update executes a file from a http url
http visit visits an url with a specified referrer
bot dns resolves ip/hostname by dns
pctrl kill kills a process
pctrl list lists all processes
redirect gre starts a gre redirect
redirect http .redirect.http 63809
redirect https .redirect.https 65506
redirect socks .redirect.socks 63808
redirect stop stops all redirects running
redirect tcp starts a tcp port redirect
rsl logoff logs the user off
rsl reboot reboots the computer
bot exe 3.72.0.0
rsl shutdown shuts the computer down
scan addnetrange adds a netrange to the scanner
scan clearnetranges clears all netranges registered with the scanner
scan delnetrange deletes a netrange from the scanner
scan disable disables a scanner module
scan enable enables a scanner module
scan listnetranges lists all netranges registered with the scanner
scan resetnetranges resets netranges to the localhost
scan start signal start to child threads
scan stop signal stop to child threads
bot execute makes the bot execute a .exe
bot flushdns flushes the bots dns cache
bot id displays the id of the current code
bot longuptime If uptime > 7 days then bot will respond
Megjegyzés: A táblázatban szereplő parancsok angol nyelvű leírásai a víruskódban szerepelnek.
A megtámadott számítógépen a vírusoknak, férgeknek az egyik elsődleges célpontjai a megosztott mappák. Ezzel nemcsak a helyi hálózaton, hanem peer-to-peer (P2P) kapcsolatokon keresztül is képesek terjedni. Megpróbálhatnak továbbá távoli kapcsolatot létesíteni más számítógépek megosztott könyvtáraival is.

A kapcsolódáshoz az alábbi felhasználói neveket használja:

A jelszavakat az alábbiakból választja: