Létrehozva: 2010-07-16, 10:37:48
Utolsó frissítés: 2010-07-16, 10:37:48
Platform: Win32
Típus: trójai
Méret: 205824
Dátum: 2004-01-06
Tömörítő: UPX
Veszélyeztetett operációs rendszer(ek): Windows 95, Windows 98, Windows Me, Windows NT, Windows 2000, Windows Server 2003, Windows XP
Nem veszélyeztetett operációs rendszer(ek): Windows 3.xx, DOS, Linux, Unix, Solaris, MacOS, Mac OS X, OS2
 

A kártevő az Agobot családba tartozik.


Elnevezések:

A különböző vírusvédelmek az egyes vírusokat, férgeket eltérő névvel illethetik. Előfordulhat, hogy egy vírusvédelmi rendszer egy adott károkozó program különböző példányait különböző neveken azonosítja, de az is elképzelhető, hogy különböző vírusokat, férgeket illet azonos néven. Az alábbi lista tájékoztató jelleggel mutatja a legelterjedtebb vírusvédelmek elnevezését, mely természetesen még az adott vírusvédelmi rendszer különböző verziója esetén is más és más lehet.

A Win32/Agobot.3.GV trójai elnevezései az egyes vírusvédelmek szerint:

vírusvédelem elnevezés
Avast Win32:Gaobot-384
AVG Worm/Agobot
BitDefender Generic.Sdbot.C24CC6A9
e-Trust Win32/Agobot.CH
F-PROT W32/Agobot.CQ
F-Secure Backdoor.Win32.Agobot.gen
Ikarus Backdoor.Win32.Agobot.3
Kaspersky Backdoor.Win32.Agobot.gen
vírusvédelem elnevezés
McAfee W32/Gaobot.worm.gen.b(Virus)
Microsoft Win32/Gaobot.BU
NOD32 (ESET) Win32/Agobot.3.GV
Panda W32/Gaobot.BZ.worm
Rising Antivirus Backdoor.Agobot.3.kg
Sophos W32/Agobot-BU
Trend Micro WORM_AGOBOT.GEN
VirusBuster Worm.Agobot.CX
 

Telepítés:

Az interneten vagy lokális hálózaton terjedő kártevők elsődleges célja, hogy egy másik számítógépet fertőzzenek meg. A megtámadott számítógép működésébe, annak operációs rendszerébe általában úgy épülnek be, hogy az egy esetleges újraindítást (boot-olást) követően is aktivízálja a kártevő kódját. Ezt általában úgy érik el, hogy a kártevő kódját tartalmazó fájl(oka)t hoznak létre vagy meglévő fájl(oka)t módosítanak, illetve beállítanak néhány bejegyzést a rendszerleíró adatbázisban, ami arra utasítja az induló operációs rendszert, hogy a frissen elhelyezett kártékony kódot is el kell indítani. Emellett - nem közvetlenül az újraindítás érdekében - más területeken (könyvtárakban) is létrehoznak magukból másolatot. Ennek kettős célja van: Egyrészt egy esetleges vírusirtást követően egy eldugott helyen megmaradhatnak a fertőzött állományok, másrészt helyi hálózatokban, megosztott könyvtárakban, peer-to-peer hálózatokban is képes terjedni. Kihasználhatják továbbá a Windows alapértelmezés szerinti beállítását is, miszerint egy létrehozott AUTORUN.INF nevű fájllal el lehet érni, hogy egy meghajtó megnyitásakor is aktivizálódjon a kártékony kód.
image

A Win32/Agobot.3.GV trójai a Windows System32 mappájában (alapértelmezés szerint C:\Windows\System32) létrehozza a(z) wump.exe nevű fájlt.

image image

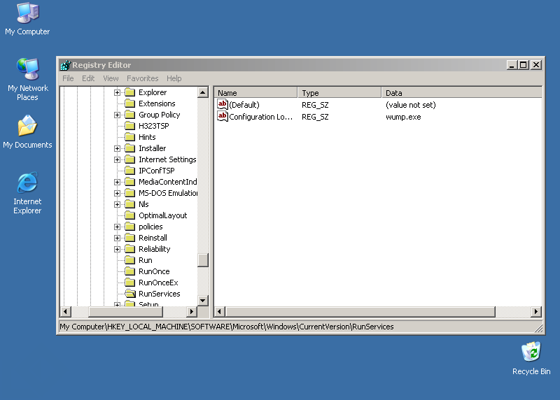
A Win32/Agobot.3.GV trójai a rendszerleíró adatbázisba az alábbi bejegyzéseket hozza létre, illetve módosítja (ha már létezik):

  • [HKEY_LOCAL_MACHINE\SOFTWARE\Microsoft\Windows\CurrentVersion\RunServices] "Configuration Loader"="wump.exe"
  • [HKEY_LOCAL_MACHINE\SOFTWARE\Microsoft\Windows\CurrentVersion\Run] "Configuration Loader"="wump.exe"
A vírusok, férgek képesek arra, hogy megpróbálják a vírusvédelmi, illetve tűzfalakhoz tartozó folyamatokat leállítani. Ennek kettős célja van: egyrészt megnehezítik, hogy a felhasználó tudomást szerezzen a fertőzésről, másrészt egy esetleges hátsóajtó komponens kijutását is könnyebbé tehetik. Megtehetik azt is, hogy bizonyos, az internetre irányuló forgalmat elterelnek, egyes oldalak elérését megakadályozzák.

A Win32/Agobot.3.GV trójai leállítja az alábbi folyamatokat:

  • ACKWIN32.EXE
  • ANTI-TROJAN.EXE
  • APVXDWIN.EXE
  • AUTODOWN.EXE
  • AVCONSOL.EXE
  • teljes lista...

A Win32/Agobot.3.GV trójai egyéb vírusok alábbi folyamatait leállítja:

  • dllhost.exe
  • msblast.exe
  • mspatch.exe
  • penis32.exe
  • scvhosl.exe
  • teljes lista...
Annak érdekében, hogy egy helyi hálózaton a vírusok, férgek könnyebben terjedhessenek, képesek arra, hogy fájlok, illetve könyvtárakat megosszanak a hálózaton, esetleg a megtámadott gépen FTP szerver szolgáltatást indítanak. Természetesen ezt annak az érdekében teszik, hogy a másik számítógép elött ülő kiváncsi felhasználó a megosztáson keresztül a saját gépét is megfertőzhesse.

A Win32/Agobot.3.GV trójai megosztott könyvtárként az alábbi mappákat használja:

  • admin$
  • d$
  • ipc$
  • print$

Támadás az interneten

Sok vírus, féreg képes arra, hogy az interneten támadást indítson más számítógépek ellen, lehetetlenné téve azok használatát.

A trójai a következő típusú flood támadásokat hajtja végre:

  • syn flood
  • udp flood
  • ping flood

Hátsóajtó

A vírusok, férgek egyre gyakrabban nyitnak hátsóajtót a megtámadott számítógépen. Ezzel teljes mértékben átvehetik a számítógép felügyeletét, a támadó azt csinál a számítógépen, amit csak akar: alkalmazásokat futtathat, állíthat le, állományokat tölthet le/fel, jelszavakat, hozzáférési kódokat tulajdoníthat el.

A Win32/Agobot.3.GV trójai a(z) 6667 . porton nyit hátsóajtót.

A féreg az alábbi parancsok futtatását teszi lehetővé a távoli számítógépen:

Csoport Parancs Leírás
bot about displays the info the author wants you to see
bot removeallbut removes the bot if id does not match
bot repeat login
bot rndnick makes the bot generate a new random nick
bot status gives status
bot sysinfo displays the system info
cvar get gets the content of a cvar
cvar list prints a list of all cvars
cvar loadconfig loads config from a file
cvar saveconfig saves config to a file
cvar set sets the content of a cvar
bot die terminates the bot
ddos pingflood starts a Ping flood
ddos stop stops all ddoses running
ddos synflood starts a SYN flood
ddos udpflood starts an UDP flood
ftp download downloads a file from ftp
ftp execute updates the bot from a ftp url
ftp update executes a file from a ftp url
http download downloads a file from http
http execute updates the bot from a http url
http update executes a file from a http url
bot dns resolves ip/hostname by dns
http visit visits an url with a specified referrer
irc action lets the bot perform an action
irc disconnect disconnects the bot from irc
irc getedu prints netinfo when the bot is .edu
irc gethost prints netinfo when host matches
irc join makes the bot join a channel
irc mode lets the bot perform a mode change
irc netinfo prints netinfo
irc part makes the bot part a channel
irc privmsg sends a privmsg
bot execute makes the bot execute a .exe
irc raw sends a raw message to the irc server
irc reconnect reconnects to the server
irc server changes the server the bot connects to
redirect gre starts a gre redirect
redirect http starts a http proxy
redirect stop stops all redirects running
redirect tcp starts a tcp port redirect
scan dcom .scan.dcom %s/24 1000000
scan locator scans for locator exploit
scan netbios scans weak netbios passwords
bot id displays the id of the current code
scan stop stops all scans running asap
scan webdav scans for iis/webdav exploit
bot nick changes the nickname of the bot
bot open opens a file (whatever)
bot quit quits the bot
bot remove removes the bot
Megjegyzés: A táblázatban szereplő parancsok angol nyelvű leírásai a víruskódban szerepelnek.
A megtámadott számítógépen a hátsóajtó nyitásának egy eszköze, ha valamilyen IRC csatornán keresztül a féreg vagy vírus lehetőséget teremt a távvezérlésre. Az IRC csatornákon keresztül tovább is küldheti magát más IRC felhasználókhoz.

A Win32/Agobot.3.GV trójai a(z) Atlcommunitycenter.cjb.net IRC szerverhez és a(z) #)-Brujo-(# csatornához csatlakozik.


Tevékenységek

Minden vírus, féreg azt csinál, amit akar, illetve amit a programozó beleprogramozott. Egyes vírusok, férgek tevékenységüket (büntető rutinjukat) valamilyen eseményhez, legtöbbször valamilyen időponthoz kötik.

feltétel

működése során

tevékenység

összegyűjti az alábbi népszerű játékprogramok termékkulcsát (Product ID):

  • BF1942
  • BF1942 RtR
  • BF1942 SWoWWII
  • Command & Conquer Generals
  • Counter-Strike
  • teljes lista...

A megtámadott számítógépen a vírusoknak, férgeknek az egyik elsődleges célpontjai a megosztott mappák. Ezzel nemcsak a helyi hálózaton, hanem peer-to-peer (P2P) kapcsolatokon keresztül is képesek terjedni. Megpróbálhatnak továbbá távoli kapcsolatot létesíteni más számítógépek megosztott könyvtáraival is.

A kapcsolódáshoz az alábbi felhasználói neveket használja: