Létrehozva: 2010-07-16, 10:37:48
Utolsó frissítés: 2010-07-16, 10:37:48
Platform: Win32
Típus: trójai
Méret: 230080
Dátum: 2004-03-12
Tömörítő: Petite
Veszélyeztetett operációs rendszer(ek): Windows 95, Windows 98, Windows Me, Windows NT, Windows 2000, Windows Server 2003, Windows XP
Nem veszélyeztetett operációs rendszer(ek): Windows 3.xx, DOS, Linux, Unix, Solaris, MacOS, Mac OS X, OS2
 

A kártevő az Agobot családba tartozik.


Elnevezések:

A különböző vírusvédelmek az egyes vírusokat, férgeket eltérő névvel illethetik. Előfordulhat, hogy egy vírusvédelmi rendszer egy adott károkozó program különböző példányait különböző neveken azonosítja, de az is elképzelhető, hogy különböző vírusokat, férgeket illet azonos néven. Az alábbi lista tájékoztató jelleggel mutatja a legelterjedtebb vírusvédelmek elnevezését, mely természetesen még az adott vírusvédelmi rendszer különböző verziója esetén is más és más lehet.

A Win32/Agobot.3.PI trójai elnevezései az egyes vírusvédelmek szerint:

vírusvédelem elnevezés
Avast Win32:Gaobot-487
AVG Worm/Agobot.7.BT
BitDefender Generic.Sdbot.976841AA
e-Trust Win32/Agobot.IP
F-PROT W32/Agobot.AGI
F-Secure Backdoor.Win32.Agobot.ds
Ikarus Backdoor.Win32.Agobot
Kaspersky Backdoor.Win32.Agobot.ds
vírusvédelem elnevezés
McAfee W32/Gaobot.worm.gen.e(Virus)
Microsoft Win32/Gaobot
NOD32 (ESET) Win32/Agobot.3.PI
Panda W32/Gaobot.JW.worm
Rising Antivirus Backdoor.Agobot.blu
Sophos W32/Agobot-DU
Trend Micro WORM_IRCBOT.KW
VirusBuster Backdoor.Agobot.IP
 

Telepítés:

Az interneten vagy lokális hálózaton terjedő kártevők elsődleges célja, hogy egy másik számítógépet fertőzzenek meg. A megtámadott számítógép működésébe, annak operációs rendszerébe általában úgy épülnek be, hogy az egy esetleges újraindítást (boot-olást) követően is aktivízálja a kártevő kódját. Ezt általában úgy érik el, hogy a kártevő kódját tartalmazó fájl(oka)t hoznak létre vagy meglévő fájl(oka)t módosítanak, illetve beállítanak néhány bejegyzést a rendszerleíró adatbázisban, ami arra utasítja az induló operációs rendszert, hogy a frissen elhelyezett kártékony kódot is el kell indítani. Emellett - nem közvetlenül az újraindítás érdekében - más területeken (könyvtárakban) is létrehoznak magukból másolatot. Ennek kettős célja van: Egyrészt egy esetleges vírusirtást követően egy eldugott helyen megmaradhatnak a fertőzött állományok, másrészt helyi hálózatokban, megosztott könyvtárakban, peer-to-peer hálózatokban is képes terjedni. Kihasználhatják továbbá a Windows alapértelmezés szerinti beállítását is, miszerint egy létrehozott AUTORUN.INF nevű fájllal el lehet érni, hogy egy meghajtó megnyitásakor is aktivizálódjon a kártékony kód.
image

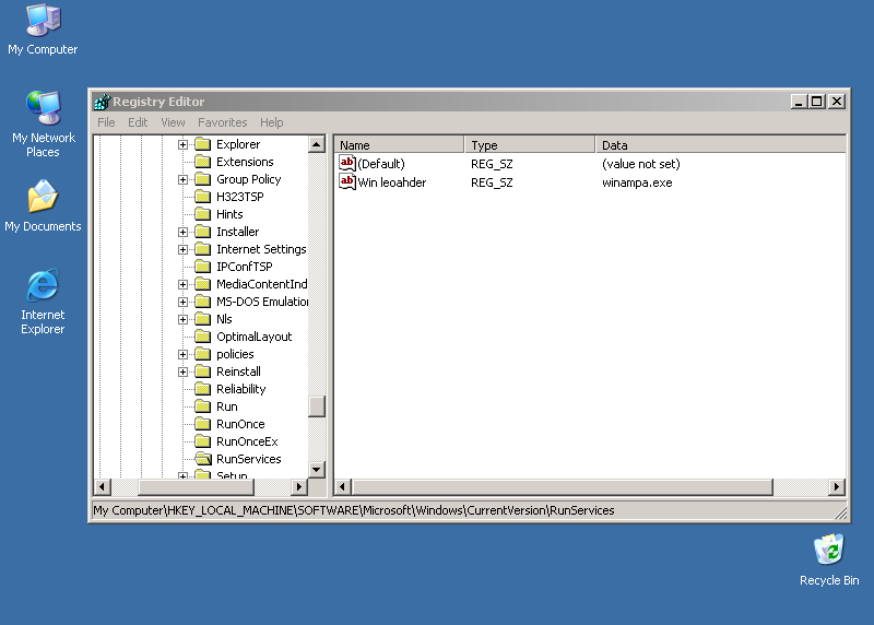
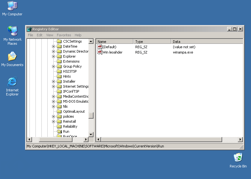
A Win32/Agobot.3.PI trójai a Windows System32 mappájában (alapértelmezés szerint C:\Windows\System32) létrehozza a(z) winampa.exe nevű fájlt.

image image

A Win32/Agobot.3.PI trójai a rendszerleíró adatbázisba az alábbi bejegyzéseket hozza létre, illetve módosítja (ha már létezik):

  • [HKEY_LOCAL_MACHINE\SOFTWARE\Microsoft\Windows\CurrentVersion\RunServices] "Win leoahder"="winampa.exe"
  • [HKEY_LOCAL_MACHINE\SOFTWARE\Microsoft\Windows\CurrentVersion\Run] "Win leoahder"="winampa.exe"
A vírusok, férgek képesek arra, hogy megpróbálják a vírusvédelmi, illetve tűzfalakhoz tartozó folyamatokat leállítani. Ennek kettős célja van: egyrészt megnehezítik, hogy a felhasználó tudomást szerezzen a fertőzésről, másrészt egy esetleges hátsóajtó komponens kijutását is könnyebbé tehetik. Megtehetik azt is, hogy bizonyos, az internetre irányuló forgalmat elterelnek, egyes oldalak elérését megakadályozzák.

A Win32/Agobot.3.PI trójai leállítja az alábbi folyamatokat:

  • ACKWIN32.EXE
  • ADVXDWIN.EXE
  • AGENTSVR.EXE
  • ALERTSVC.EXE
  • ALOGSERV.EXE
  • teljes lista...
Annak érdekében, hogy egy helyi hálózaton a vírusok, férgek könnyebben terjedhessenek, képesek arra, hogy fájlok, illetve könyvtárakat megosszanak a hálózaton, esetleg a megtámadott gépen FTP szerver szolgáltatást indítanak. Természetesen ezt annak az érdekében teszik, hogy a másik számítógép elött ülő kiváncsi felhasználó a megosztáson keresztül a saját gépét is megfertőzhesse.

A trójai megszünteti az alábbi megosztásokat:

  • admin$
  • c$
  • d$
  • ipc$

A Win32/Agobot.3.PI trójai megosztott könyvtárként az alábbi mappákat használja:

  • admin$
  • d$
  • ipc$
  • print$

Biztonsági rések, sérülékenységek

Az Interneten terjedő vírusok, férgek a felhasználó interaktívitása mellett kihasználhatják a megtámadott számítógép operációs rendszerének, illetve valamely alkalmazásának biztonsági hibáját. Ennek révén képesek arra, hogy a megtámadott számítógépen vezérlést szerezzenek.

A Win32/Agobot.3.PI trójai a terjedése érdekében kihasználja a Microsoft MS03-026 , illetve a Microsoft MS03-039 jelű sérülékenységét.

A sebezhetőség az RPCSS szolgáltatás DCOM részét érinti. Az RPC (távoli eljáráshívás) a Windows rendszerek által használt egyik legfontosabb protokoll. Amennyiben a támadó kihasználja ezt a sebezhetőséget, képes lehet rosszindulatú kódok futtatására, illetve szolgáltatásmegtagadási támadásra.

A Win32/Agobot.3.PI trójai a terjedése érdekében kihasználja a Microsoft MS03-001 jelű sérülékenységét.

A sérülékenység oka, hogy a nem ellenőrzött puffer a Lokátor szolgáltatásban kód futtatására ad lehetőséget. A Microsoft Lokátor szolgáltatása egy névszolgáltatás, amely logikai neveket képez le hálózat-specifikus nevekre.

A Win32/Agobot.3.PI trójai a terjedése érdekében kihasználja a Microsoft MS03-007 jelű sérülékenységét.

A biztonsági rés oka, hogy egy Windows-összetevő ellenőrizetlen puffere a webkiszolgálók módosítását teheti lehetővé.

Támadás az interneten

Sok vírus, féreg képes arra, hogy az interneten támadást indítson más számítógépek ellen, lehetetlenné téve azok használatát.

A trójai megkísérel az alábbi webcímekre csatlakozni:

  • aol.com
  • criten.net
  • www.Global-Dimension.org
  • Global-Dimension.org
  • www.rizon.net
  • teljes lista...

A trójai a következő típusú flood támadásokat hajtja végre:

  • syn flood
  • udp flood
  • ping flood

A trójai a DoS támadáshoz HTTP protokolt használ.


Hátsóajtó

A vírusok, férgek egyre gyakrabban nyitnak hátsóajtót a megtámadott számítógépen. Ezzel teljes mértékben átvehetik a számítógép felügyeletét, a támadó azt csinál a számítógépen, amit csak akar: alkalmazásokat futtathat, állíthat le, állományokat tölthet le/fel, jelszavakat, hozzáférési kódokat tulajdoníthat el.

A Win32/Agobot.3.PI trójai a(z) 6667 . porton nyit hátsóajtót.

A féreg az alábbi parancsok futtatását teszi lehetővé a távoli számítógépen:

Csoport Parancs Leírás
bot exe \%s\ipc$
http dl wget.dl
http visit visits an url with a specified referrer
irc reconnect no.
pctrl kill kills a process
pctrl list lists all processes
redirect gre starts a gre redirect
redirect http starts a http proxy
redirect https starts a https proxy
redirect socks starts a socks4 proxy
redirect stop stops all redirects running
ddos httpflood starts a HTTP flood, can also be used as .visit replacement
redirect tcp starts a tcp port redirect
scan dcom .scan.dcom %s/24 1000000
scan dcom2 scans for dcom2 exploit
scan locator scans for locator exploit
scan netbios scans weak netbios passwords
scan stats stats for working scanners
scan stop stops all scans running asap
scan webdav scans for iis/webdav exploit
scan wkssvc scans for workstation exploit
ddos pingflood starts a Ping flood
ddos spudpflood starts a spoofed UDP flood
ddos stop stops all ddoses running
ddos synflood starts a spoofed SYN flood
ddos udpflood starts an UDP flood
ftp dl downloads a file from ftp
ftp run updates the bot from a ftp url
Megjegyzés: A táblázatban szereplő parancsok angol nyelvű leírásai a víruskódban szerepelnek.
A megtámadott számítógépen a hátsóajtó nyitásának egy eszköze, ha valamilyen IRC csatornán keresztül a féreg vagy vírus lehetőséget teremt a távvezérlésre. Az IRC csatornákon keresztül tovább is küldheti magát más IRC felhasználókhoz.

A Win32/Agobot.3.PI trójai a(z) biz.3rdplanet.net IRC szerverhez és a(z) #rawful csatornához csatlakozik.


Tevékenységek

Minden vírus, féreg azt csinál, amit akar, illetve amit a programozó beleprogramozott. Egyes vírusok, férgek tevékenységüket (büntető rutinjukat) valamilyen eseményhez, legtöbbször valamilyen időponthoz kötik.

feltétel

működése során

tevékenység

összegyűjti az alábbi népszerű játékprogramok termékkulcsát (Product ID):

  • BF1942
  • BF1942 RtR
  • BF1942 SWoWWII
  • Chrome
  • Command & Conquer Generals
  • teljes lista...

A megtámadott számítógépen a vírusoknak, férgeknek az egyik elsődleges célpontjai a megosztott mappák. Ezzel nemcsak a helyi hálózaton, hanem peer-to-peer (P2P) kapcsolatokon keresztül is képesek terjedni. Megpróbálhatnak továbbá távoli kapcsolatot létesíteni más számítógépek megosztott könyvtáraival is.

A kapcsolódáshoz az alábbi felhasználói neveket használja:

  • Admin
  • Administrador
  • Administrateur
  • Administrator
  • Convidado
  • teljes lista...

A jelszavakat az alábbiakból választja: