Létrehozva: 2010-07-16, 10:37:48
Utolsó frissítés: 2010-07-16, 10:37:48
Platform: Win32
Típus: trójai
Méret: 278528
Dátum: 2004-04-21
Tömörítő: PE-Crypt.Wonk
Veszélyeztetett operációs rendszer(ek): Windows 95, Windows 98, Windows Me, Windows NT, Windows 2000, Windows Server 2003, Windows XP
Nem veszélyeztetett operációs rendszer(ek): Windows 3.xx, DOS, Linux, Unix, Solaris, MacOS, Mac OS X, OS2
 

A kártevő az Agobot családba tartozik.


Elnevezések:

A különböző vírusvédelmek az egyes vírusokat, férgeket eltérő névvel illethetik. Előfordulhat, hogy egy vírusvédelmi rendszer egy adott károkozó program különböző példányait különböző neveken azonosítja, de az is elképzelhető, hogy különböző vírusokat, férgeket illet azonos néven. Az alábbi lista tájékoztató jelleggel mutatja a legelterjedtebb vírusvédelmek elnevezését, mely természetesen még az adott vírusvédelmi rendszer különböző verziója esetén is más és más lehet.

A Win32/Agobot.3.UK.2 trójai elnevezései az egyes vírusvédelmek szerint:

vírusvédelem elnevezés
Avast Win32:Gaobot-97
AVG Worm/Agobot.18.A
BitDefender Generic.Sdbot.5F5A936B
e-Trust Win32/Agobot
F-PROT W32/Agobot.PY
F-Secure Backdoor.Win32.Agobot.hx
Ikarus Backdoor.Win32.Agobot.ES
Kaspersky Backdoor.Win32.Agobot.hx
vírusvédelem elnevezés
McAfee W32/Polybot.gen!irc(Virus)
Microsoft Win32/Gaobot
NOD32 (ESET) Win32/Agobot
Panda W32/Gaobot.gen.worm
Rising Antivirus Backdoor.Agobot.3.sf
Sophos W32/Agobot-EY
Trend Micro WORM_AGOBOT.GEN
VirusBuster Worm.Agobot.Wonk
 

Telepítés:

Az interneten vagy lokális hálózaton terjedő kártevők elsődleges célja, hogy egy másik számítógépet fertőzzenek meg. A megtámadott számítógép működésébe, annak operációs rendszerébe általában úgy épülnek be, hogy az egy esetleges újraindítást (boot-olást) követően is aktivízálja a kártevő kódját. Ezt általában úgy érik el, hogy a kártevő kódját tartalmazó fájl(oka)t hoznak létre vagy meglévő fájl(oka)t módosítanak, illetve beállítanak néhány bejegyzést a rendszerleíró adatbázisban, ami arra utasítja az induló operációs rendszert, hogy a frissen elhelyezett kártékony kódot is el kell indítani. Emellett - nem közvetlenül az újraindítás érdekében - más területeken (könyvtárakban) is létrehoznak magukból másolatot. Ennek kettős célja van: Egyrészt egy esetleges vírusirtást követően egy eldugott helyen megmaradhatnak a fertőzött állományok, másrészt helyi hálózatokban, megosztott könyvtárakban, peer-to-peer hálózatokban is képes terjedni. Kihasználhatják továbbá a Windows alapértelmezés szerinti beállítását is, miszerint egy létrehozott AUTORUN.INF nevű fájllal el lehet érni, hogy egy meghajtó megnyitásakor is aktivizálódjon a kártékony kód.
image

A Win32/Agobot.3.UK.2 trójai a Windows System32 mappájában (alapértelmezés szerint C:\Windows\System32) létrehozza a(z) confgldr.exe nevű fájlt.

image image

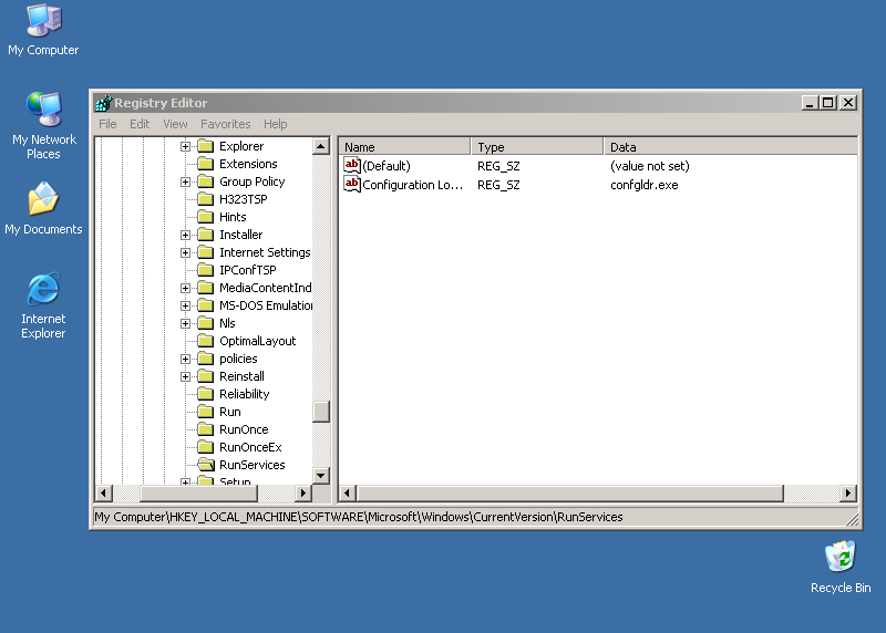
A Win32/Agobot.3.UK.2 trójai a rendszerleíró adatbázisba az alábbi bejegyzéseket hozza létre, illetve módosítja (ha már létezik):

  • [HKEY_LOCAL_MACHINE\SOFTWARE\Microsoft\Windows\CurrentVersion\RunServices] "Configuration Loader"="confgldr.exe"
  • [HKEY_LOCAL_MACHINE\SOFTWARE\Microsoft\Windows\CurrentVersion\Run] "Configuration Loader"="confgldr.exe"
A vírusok, férgek képesek arra, hogy megpróbálják a vírusvédelmi, illetve tűzfalakhoz tartozó folyamatokat leállítani. Ennek kettős célja van: egyrészt megnehezítik, hogy a felhasználó tudomást szerezzen a fertőzésről, másrészt egy esetleges hátsóajtó komponens kijutását is könnyebbé tehetik. Megtehetik azt is, hogy bizonyos, az internetre irányuló forgalmat elterelnek, egyes oldalak elérését megakadályozzák.

A Win32/Agobot.3.UK.2 trójai leállítja az alábbi folyamatokat:

  • ACKWIN32.EXE
  • ADAWARE.EXE
  • ADVXDWIN.EXE
  • AGENTSVR.EXE
  • AGENTW.EXE
  • teljes lista...

A Win32/Agobot.3.UK.2 trójai más vírus winhlpp32.exe folyamatát leállítja.

Annak érdekében, hogy egy helyi hálózaton a vírusok, férgek könnyebben terjedhessenek, képesek arra, hogy fájlok, illetve könyvtárakat megosszanak a hálózaton, esetleg a megtámadott gépen FTP szerver szolgáltatást indítanak. Természetesen ezt annak az érdekében teszik, hogy a másik számítógép elött ülő kiváncsi felhasználó a megosztáson keresztül a saját gépét is megfertőzhesse.

A trójai megszünteti az alábbi megosztásokat:

  • admin$
  • c$
  • d$
  • ipc$

A Win32/Agobot.3.UK.2 trójai megosztott könyvtárként az alábbi mappákat használja:

  • admin$
  • ipc$
  • print$

Támadás az interneten

Sok vírus, féreg képes arra, hogy az interneten támadást indítson más számítógépek ellen, lehetetlenné téve azok használatát.

A trójai megkísérel az alábbi webcímekre csatlakozni:

  • aol.com
  • www.msn.co.jp
  • www.nifty.com
  • www.d1asia.com
  • www.st.lib.keio.ac.jp
  • teljes lista...

A trójai a következő típusú flood támadásokat hajtja végre:

  • syn flood
  • udp flood
  • phatwonk flood
  • phaticmp flood
  • phatsyn flood

A trójai a DoS támadáshoz HTTP protokolt használ.


Hátsóajtó

A vírusok, férgek egyre gyakrabban nyitnak hátsóajtót a megtámadott számítógépen. Ezzel teljes mértékben átvehetik a számítógép felügyeletét, a támadó azt csinál a számítógépen, amit csak akar: alkalmazásokat futtathat, állíthat le, állományokat tölthet le/fel, jelszavakat, hozzáférési kódokat tulajdoníthat el.

A féreg az alábbi parancsok futtatását teszi lehetővé a távoli számítógépen:

Csoport Parancs Leírás
bot about displays the info the author wants you to see
bot longuptime If uptime > 7 days then bot will respond
bot nick changes the nickname of the bot
bot open opens a file (whatever)
bot remove removes the bot
bot removeallbut removes the bot if id does not match
bot repeat login
bot rndnick makes the bot generate a new random nick
bot secure delete shares / disable dcom
bot status gives status
bot sysinfo displays the system info
bot command runs a command with system()
bot unsecure enable shares / enable dcom
cvar get gets the content of a cvar
cvar list prints a list of all cvars
cvar loadconfig loads config from a file
cvar saveconfig saves config to a file
cvar set sets the content of a cvar
ddos httpflood starts a HTTP flood
ddos phaticmp starts phaticmp flood
ddos phatsyn starts phatsyn flood
ddos phatwonk starts phatwonk flood
bot die terminates the bot
ddos stop stops all floods
ddos synflood starts an SYN flood
ddos udpflood starts a UDP flood
ftp download downloads a file from ftp
ftp execute updates the bot from a ftp url
ftp update executes a file from a ftp url
http download downloads a file from http
http execute updates the bot from a http url
http update executes a file from a http url
http visit visits an url with a specified referrer
bot dns resolves ip/hostname by dns
irc action lets the bot perform an action
irc disconnect disconnects the bot from irc
irc getedu prints netinfo when the bot is .edu
irc gethost prints netinfo when host matches
irc join makes the bot join a channel
irc mode lets the bot perform a mode change
irc netinfo prints netinfo
irc part makes the bot part a channel
irc privmsg sends a privmsg
irc quit quits the bot
bot exe %s: Not vulnerable: %s
irc raw sends a raw message to the irc server
irc reconnect reconnects to the server
irc server changes the server the bot connects to
pctrl kill kills a process
pctrl killpid kills a pid
pctrl killsvc deletes/stops service
pctrl list lists all processes
pctrl listsvc lists all services
redirect gre starts a gre redirect
redirect http starts a http proxy
bot execute makes the bot execute a .exe
redirect https starts a https proxy
redirect socks starts a socks4 proxy
redirect stop stops all redirects running
redirect tcp starts a tcp port redirect
rsl logoff logs the user off
rsl reboot reboots the computer
rsl shutdown shuts the computer down
scan addnetrange adds a netrange to the scanner
scan clearnetranges clears all netranges registered with the scanner
scan delnetrange deletes a netrange from the scanner
bot flushdns flushes the bots dns cache
scan disable disables a scanner module
scan enable enables a scanner module
scan listnetranges lists all netranges registered with the scanner
scan resetnetranges resets netranges to the localhost
scan start signal start to child threads
scan startall enable all Scanners and start scanning
scan stop signal stop to child threads
scan stopall disable all Scanners and stop scanning
bot highspeed If speed > 5000 then bot will respond
bot id displays the id of the current code
Megjegyzés: A táblázatban szereplő parancsok angol nyelvű leírásai a víruskódban szerepelnek.

Tevékenységek

Minden vírus, féreg azt csinál, amit akar, illetve amit a programozó beleprogramozott. Egyes vírusok, férgek tevékenységüket (büntető rutinjukat) valamilyen eseményhez, legtöbbször valamilyen időponthoz kötik.

feltétel

működése során

tevékenység

összegyűjti az alábbi népszerű játékprogramok termékkulcsát (Product ID):

  • Unreal Tournament 2003
  • The Gladiators
  • Soldiers Of Anarchy
  • Shogun
  • Total War
  • teljes lista...

A megtámadott számítógépen a vírusoknak, férgeknek az egyik elsődleges célpontjai a megosztott mappák. Ezzel nemcsak a helyi hálózaton, hanem peer-to-peer (P2P) kapcsolatokon keresztül is képesek terjedni. Megpróbálhatnak továbbá távoli kapcsolatot létesíteni más számítógépek megosztott könyvtáraival is.

A kapcsolódáshoz az alábbi felhasználói neveket használja:

A jelszavakat az alábbiakból választja: