Létrehozva: 2007-11-06, 16:26:44
Utolsó frissítés: 2009-11-09, 16:43:03
Platform: Win32
Típus: féreg
Méret: 21392
Dátum: 2005-10-06
Tömörítő: FSG
Veszélyeztetett operációs rendszer(ek): Windows 95, Windows 98, Windows Me, Windows NT, Windows 2000, Windows Server 2003, Windows XP
Nem veszélyeztetett operációs rendszer(ek): Windows 3.xx, DOS, Linux, Unix, Solaris, MacOS, Mac OS X, OS2
 

Elnevezések:

A különböző vírusvédelmek az egyes vírusokat, férgeket eltérő névvel illethetik. Előfordulhat, hogy egy vírusvédelmi rendszer egy adott károkozó program különböző példányait különböző neveken azonosítja, de az is elképzelhető, hogy különböző vírusokat, férgeket illet azonos néven. Az alábbi lista tájékoztató jelleggel mutatja a legelterjedtebb vírusvédelmek elnevezését, mely természetesen még az adott vírusvédelmi rendszer különböző verziója esetén is más és más lehet.

A Win32/Bagle.DB féreg elnevezései az egyes vírusvédelmek szerint:

vírusvédelem elnevezés
Avast Win32:Beagle-FC
AVG I-Worm/Bagle.GU
BitDefender Win32.Bagle.EA@mm
e-Trust Win32/Bagle.CT
F-PROT W32/Mytob.MJ@mm
F-Secure Email-Worm.Win32.Bagle.dx
Ikarus Email-Worm.Win32.Bagle.DX
Kaspersky Email-Worm.Win32.Bagle.dx
vírusvédelem elnevezés
McAfee W32/Bagle.gen@MM(Virus)
Microsoft Win32/Bagle.FI@mm
NOD32 (ESET) Win32/Bagle.DB
Panda W32/Bagle.FI.worm
Rising Antivirus Worm.Mail.Bagle.fd
Sophos W32/Bagle-P
Trend Micro WORM_BAGLE.BT
VirusBuster I-Worm.Bagle.EO1
 

szervezet elnevezés
Wildlist W32/Bagle.DX-mm

Telepítés:

Az interneten vagy lokális hálózaton terjedő kártevők elsődleges célja, hogy egy másik számítógépet fertőzzenek meg. A megtámadott számítógép működésébe, annak operációs rendszerébe általában úgy épülnek be, hogy az egy esetleges újraindítást (boot-olást) követően is aktivízálja a kártevő kódját. Ezt általában úgy érik el, hogy a kártevő kódját tartalmazó fájl(oka)t hoznak létre vagy meglévő fájl(oka)t módosítanak, illetve beállítanak néhány bejegyzést a rendszerleíró adatbázisban, ami arra utasítja az induló operációs rendszert, hogy a frissen elhelyezett kártékony kódot is el kell indítani. Emellett - nem közvetlenül az újraindítás érdekében - más területeken (könyvtárakban) is létrehoznak magukból másolatot. Ennek kettős célja van: Egyrészt egy esetleges vírusirtást követően egy eldugott helyen megmaradhatnak a fertőzött állományok, másrészt helyi hálózatokban, megosztott könyvtárakban, peer-to-peer hálózatokban is képes terjedni. Kihasználhatják továbbá a Windows alapértelmezés szerinti beállítását is, miszerint egy létrehozott AUTORUN.INF nevű fájllal el lehet érni, hogy egy meghajtó megnyitásakor is aktivizálódjon a kártékony kód.
image image image

A Win32/Bagle.DB féreg a Windows mappában (alapértelmezés szerint C:\Windows) létrehozza a(z) test.exe nevű fájlt.

A Win32/Bagle.DB féreg a Windows System32 mappájában (alapértelmezés szerint C:\Windows\System32) létrehozza a(z) winhost.exe nevű fájlt.

A Win32/Bagle.DB féreg a megosztott mappákban létrehozza az alábbi fájlokat:

  • Adobe Photoshop 9 full.exe
  • Ahead Nero 7.exe
  • KAV 5.0
  • Kaspersky Antivirus 5.0
  • Lolita porn.avi .exe
  • teljes lista...
image image

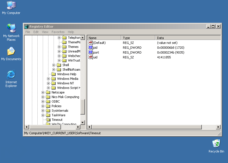
A Win32/Bagle.DB féreg a rendszerleíró adatbázisba az alábbi bejegyzéseket hozza létre, illetve módosítja (ha már létezik):

  • [HKEY_CURRENT_USER\Software\Microsoft\Windows\CurrentVersion\Run] "winhost.exe"="C:\WINDOWS\System32\winhost.exe"
  • [HKEY_CURRENT_USER\Software\Timeout] "uid"
  • [HKEY_CURRENT_USER\Software\Timeout] "port"
  • [HKEY_CURRENT_USER\Software\Timeout] "pid"
  • [HKEY_CURRENT_USER\Software\Timeout] "test.exe"
A vírusok, férgek képesek arra, hogy megpróbálják a vírusvédelmi, illetve tűzfalakhoz tartozó folyamatokat leállítani. Ennek kettős célja van: egyrészt megnehezítik, hogy a felhasználó tudomást szerezzen a fertőzésről, másrészt egy esetleges hátsóajtó komponens kijutását is könnyebbé tehetik. Megtehetik azt is, hogy bizonyos, az internetre irányuló forgalmat elterelnek, egyes oldalak elérését megakadályozzák.

A Win32/Bagle.DB féreg leállítja az alábbi folyamatokat:

  • AGENTSVR.EXE
  • ANTI-TROJAN.EXE
  • ANTIVIRUS.EXE
  • ANTS.EXE
  • APIMONITOR.EXE
  • teljes lista...

E-mail üzenetek

Az e-mail üzenetekben terjedő férgek elsődleges célja, hogy egy másik számítógépet megfertőzzenek. Ezt e-mail üzenetek létrehozásával és elküldésével érik el. Az létrehozott e-mail üzenetek általában tartalmazzák a féreg kódját, de az is előfordulhat, hogy maga a megtámadott számítógép felhasználója tölti azt le az üzenetben megadott hivatkozásról. Az egyes férgek a legkülönfélébb paraméterekkel rendelkező e-mail üzeneteket képesek generálni és elküldeni.

A Win32/Bagle.DB féreg a terjedése érdekében e-mail üzeneteket generál és ebben küldi tovább saját kódját.

Hogy az e-mail üzenetekben terjedő vírusok, férgek minél inkább el tudjanak terjedni, a megtámadott számítógépeken e-mail címeket gyűjtenek. Ezeket az e-mail címeket aztán felhasználják egyrészt arra, hogy a vírus, féreg kódját továbbküldjék. Esetenként a megtalált címeket a Feladó mező kitöltésére is használják, meghamisítva ezzel az üzenet forrását.

A Win32/Bagle.DB féreg az alábbi kiterjesztésű fájlokban keres e-mail címeket:

image image image Az összeállított e-mail üzenetek felépítése az alábbi:

Feladó

A levél feladóját a megtámadott számítógépről gyűjti össze, illetve korábban megtámadott számítógépekről gyűjtötte össze.


Címzett

A féreg az e-mail üzeneteket az összegyűjtött címekre küldi el.

Nem küld e-mailt azonban az alábbi szavakat tartalmazó címekre:


Tárgy

A levél lehetséges tárgyai:

  • Changes..
  • Encrypted document
  • Fax Message
  • Forum notify
  • Incoming message
  • teljes lista...

Melléklet

A féreg által elküldött e-mail lehetséges mellékletei:

  • Details.exe
  • Document.exe
  • Info.exe
  • Information.exe
  • Message.exe
  • teljes lista...


Támadás az interneten

Sok vírus, féreg képes arra, hogy az interneten támadást indítson más számítógépek ellen, lehetetlenné téve azok használatát.

A féreg megkísérel az alábbi webcímekre csatlakozni:

  • http://64.12.212.12/in.php
  • http://64.246.44.10/init.php
  • http://68.24.54.122/in.php
  • http://biiig.org/init.php
  • http://blockism.net/img/ini.php
  • teljes lista...

A féreg a(z) http://cardgoods.com/img/3.exe webcímről kódot tölt le és hajt végre.


Hátsóajtó

A vírusok, férgek egyre gyakrabban nyitnak hátsóajtót a megtámadott számítógépen. Ezzel teljes mértékben átvehetik a számítógép felügyeletét, a támadó azt csinál a számítógépen, amit csak akar: alkalmazásokat futtathat, állíthat le, állományokat tölthet le/fel, jelszavakat, hozzáférési kódokat tulajdoníthat el.

A Win32/Bagle.DB féreg a TCP 9035 porton nyit hátsóajtót.

A féreg a(z) http://cardgoods.com/img/ip.txt fájlt tölti le a webről a háttérben.