Létrehozva: 2007-11-06, 16:33:38
Utolsó frissítés: 2009-11-09, 17:13:13
Platform: Win32
Típus: féreg
Méret: 15360
Dátum: 2003-08-04
Nyelv: Microsoft Visual C
Veszélyeztetett operációs rendszer(ek): Windows 95, Windows 98, Windows Me, Windows NT, Windows 2000, Windows Server 2003, Windows XP
Nem veszélyeztetett operációs rendszer(ek): Windows 3.xx, DOS, Linux, Unix, Solaris, MacOS, Mac OS X, OS2
 

Elnevezések:

A különböző vírusvédelmek az egyes vírusokat, férgeket eltérő névvel illethetik. Előfordulhat, hogy egy vírusvédelmi rendszer egy adott károkozó program különböző példányait különböző neveken azonosítja, de az is elképzelhető, hogy különböző vírusokat, férgeket illet azonos néven. Az alábbi lista tájékoztató jelleggel mutatja a legelterjedtebb vírusvédelmek elnevezését, mely természetesen még az adott vírusvédelmi rendszer különböző verziója esetén is más és más lehet.

A Win32/Dumador.AC féreg elnevezései az egyes vírusvédelmek szerint:

vírusvédelem elnevezés
Avast Win32:Zombie-B
AVG BackDoor.Dumador.U
BitDefender Generic.Dumaru.3FAC4A0E
e-Trust Win32/Bambo!generic
F-PROT W32/Malware!c7d1
F-Secure Backdoor.Win32.Dumador.ab
Ikarus Backdoor.Win32.Dumador.ab
Kaspersky Backdoor.Win32.Dumador.ab
McAfee W32/Dumaru.gen@MM(Virus)
vírusvédelem elnevezés
Microsoft Win32/Dumador
NOD32 (ESET) Win32/Dumador.AC
Norton Antivirus Backdoor.Nibu
Panda W32/Dumaru.AD.worm
Rising Antivirus Backdoor.Dumador.en
Sophos Troj/Dumaru-AC
Trend Micro BKDR_NIBU.A
VirusBuster I-Worm.Dumaru.Gen
 

Telepítés:

Az interneten vagy lokális hálózaton terjedő kártevők elsődleges célja, hogy egy másik számítógépet fertőzzenek meg. A megtámadott számítógép működésébe, annak operációs rendszerébe általában úgy épülnek be, hogy az egy esetleges újraindítást (boot-olást) követően is aktivízálja a kártevő kódját. Ezt általában úgy érik el, hogy a kártevő kódját tartalmazó fájl(oka)t hoznak létre vagy meglévő fájl(oka)t módosítanak, illetve beállítanak néhány bejegyzést a rendszerleíró adatbázisban, ami arra utasítja az induló operációs rendszert, hogy a frissen elhelyezett kártékony kódot is el kell indítani. Emellett - nem közvetlenül az újraindítás érdekében - más területeken (könyvtárakban) is létrehoznak magukból másolatot. Ennek kettős célja van: Egyrészt egy esetleges vírusirtást követően egy eldugott helyen megmaradhatnak a fertőzött állományok, másrészt helyi hálózatokban, megosztott könyvtárakban, peer-to-peer hálózatokban is képes terjedni. Kihasználhatják továbbá a Windows alapértelmezés szerinti beállítását is, miszerint egy létrehozott AUTORUN.INF nevű fájllal el lehet érni, hogy egy meghajtó megnyitásakor is aktivizálódjon a kártékony kód.
image image image

A féreg az alábbi fájlokat hozza létre:

A Windows mappában (alapértelmezés szerint C:\Windows):

  • fa4537ef.tmp
  • fe43e701.htm
  • feff35a0.htm
  • prntsvr.dll

A Windows System32 mappájában (alapértelmezés szerint C:\Windows\System32):

  • prnta.exe
  • prntc.exe

A Windows Startup mappájában: prntb.exe

image image

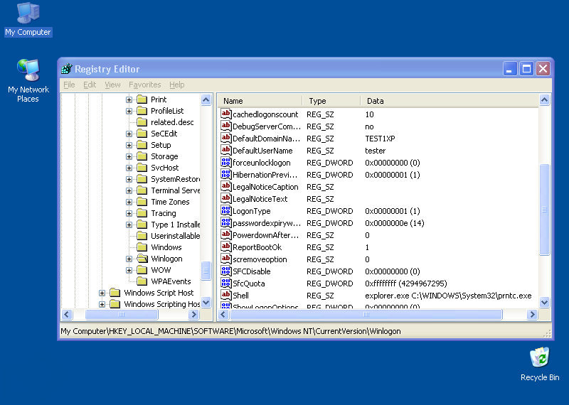
A Win32/Dumador.AC féreg a rendszerleíró adatbázisba az alábbi bejegyzéseket hozza létre, illetve módosítja (ha már létezik):

  • [HKEY_LOCAL_MACHINE\SOFTWARE\Microsoft\Windows\CurrentVersion\Run] "load32"="C:\WINDOWS\System32\prnta.exe"
  • [HKEY_LOCAL_MACHINE\SOFTWARE\Microsoft\Windows NT\CurrentVersion\Winlogon] "Shell"="explorer.exe C:\WINDOWS\System32\prntc.exe"
Az újraindítást követő aktivizálódás elérésének számos egyéb lehetősége is van. A Windows működése során néhány olyan szöveges, konfigurációs állományt is használ, mely lehetőséget ad az automatikus elindulásra.

A Win32/Dumador.AC féreg a C:\Windows\System.ini fájl [boot] szekciójába a(z) shell=explorer.exe C:\Windows\System\prntc.exe bejegyzést teszi.


E-mail üzenetek

Az e-mail üzenetekben terjedő férgek elsődleges célja, hogy egy másik számítógépet megfertőzzenek. Ezt e-mail üzenetek létrehozásával és elküldésével érik el. Az létrehozott e-mail üzenetek általában tartalmazzák a féreg kódját, de az is előfordulhat, hogy maga a megtámadott számítógép felhasználója tölti azt le az üzenetben megadott hivatkozásról. Az egyes férgek a legkülönfélébb paraméterekkel rendelkező e-mail üzeneteket képesek generálni és elküldeni.

A Win32/Dumador.AC féreg a terjedése érdekében HTML formátumú e-mail üzeneteket generál és ebben küldi tovább saját kódját.

Hogy az e-mail üzenetekben terjedő vírusok, férgek minél inkább el tudjanak terjedni, a megtámadott számítógépeken e-mail címeket gyűjtenek. Ezeket az e-mail címeket aztán felhasználják egyrészt arra, hogy a vírus, féreg kódját továbbküldjék. Esetenként a megtalált címeket a Feladó mező kitöltésére is használják, meghamisítva ezzel az üzenet forrását.

A Win32/Dumador.AC féreg az alábbi kiterjesztésű fájlokban keres e-mail címeket:

  • .HTM
  • .WAB
  • .HTM
  • .DBX
  • .TBB

A Win32/Dumador.AC féreg az üzenetek elküldéséhez saját smtp-motort használ.

Az összeállított e-mail üzenetek felépítése az alábbi:

Feladó

Az e-mail feladója address@yandex.ru .


Tárgy

A levél lehetséges tárgya: Detected WM Keeper



Hátsóajtó

A vírusok, férgek egyre gyakrabban nyitnak hátsóajtót a megtámadott számítógépen. Ezzel teljes mértékben átvehetik a számítógép felügyeletét, a támadó azt csinál a számítógépen, amit csak akar: alkalmazásokat futtathat, állíthat le, állományokat tölthet le/fel, jelszavakat, hozzáférési kódokat tulajdoníthat el.

A(z) mail@vid-soft.net e-mail címre értesítést küld, ha sikerült megnyitnia a hátsóajtót. Erre a címre elküldi a számítógépről összegyűjtött információkat is.