Létrehozva: 2007-11-06, 16:38:52
Utolsó frissítés: 2009-11-09, 17:33:36
Platform: Win32
Típus: trójai
Méret: 20550
Dátum: 2003-10-28
Tömörítő: Yoda, UPX
Veszélyeztetett operációs rendszer(ek): Windows 95, Windows 98, Windows Me, Windows NT, Windows 2000, Windows Server 2003, Windows XP
Nem veszélyeztetett operációs rendszer(ek): Windows 3.xx, DOS, Linux, Unix, Solaris, MacOS, Mac OS X, OS2
 

Elnevezések:

A különböző vírusvédelmek az egyes vírusokat, férgeket eltérő névvel illethetik. Előfordulhat, hogy egy vírusvédelmi rendszer egy adott károkozó program különböző példányait különböző neveken azonosítja, de az is elképzelhető, hogy különböző vírusokat, férgeket illet azonos néven. Az alábbi lista tájékoztató jelleggel mutatja a legelterjedtebb vírusvédelmek elnevezését, mely természetesen még az adott vírusvédelmi rendszer különböző verziója esetén is más és más lehet.

A Win32/IRC.SdBot.AL trójai elnevezései az egyes vírusvédelmek szerint:

vírusvédelem elnevezés
Avast Win32:SdBot-54
AVG IRC/BackDoor.SdBot.HV
BitDefender Backdoor.Sdbot.FL
e-Trust Win32/Malum.AXOR
F-PROT W32/Trojan!f945
F-Secure Backdoor.Win32.SdBot.gen
Ikarus Trojan-Clicker.Win32.VB.qj
Kaspersky Backdoor.Win32.SdBot.gen
McAfee W32/Sdbot.worm.gen.n(Virus)
vírusvédelem elnevezés
Microsoft Win32/Sdbot
NOD32 (ESET) Win32/IRC.SdBot.AL
Norton Antivirus Backdoor.Sdbot
Panda W32/Gaobot.gen.worm
Rising Antivirus Backdoor.SdBot.axi
Sophos Troj/Sdbot-NZ
Trend Micro WORM_SDBOT.GEN-1
VirusBuster Backdoor.SbBot.AD
 

Telepítés:

Az interneten vagy lokális hálózaton terjedő kártevők elsődleges célja, hogy egy másik számítógépet fertőzzenek meg. A megtámadott számítógép működésébe, annak operációs rendszerébe általában úgy épülnek be, hogy az egy esetleges újraindítást (boot-olást) követően is aktivízálja a kártevő kódját. Ezt általában úgy érik el, hogy a kártevő kódját tartalmazó fájl(oka)t hoznak létre vagy meglévő fájl(oka)t módosítanak, illetve beállítanak néhány bejegyzést a rendszerleíró adatbázisban, ami arra utasítja az induló operációs rendszert, hogy a frissen elhelyezett kártékony kódot is el kell indítani. Emellett - nem közvetlenül az újraindítás érdekében - más területeken (könyvtárakban) is létrehoznak magukból másolatot. Ennek kettős célja van: Egyrészt egy esetleges vírusirtást követően egy eldugott helyen megmaradhatnak a fertőzött állományok, másrészt helyi hálózatokban, megosztott könyvtárakban, peer-to-peer hálózatokban is képes terjedni. Kihasználhatják továbbá a Windows alapértelmezés szerinti beállítását is, miszerint egy létrehozott AUTORUN.INF nevű fájllal el lehet érni, hogy egy meghajtó megnyitásakor is aktivizálódjon a kártékony kód.
image

A Win32/IRC.SdBot.AL trójai a Windows System32 mappájában (alapértelmezés szerint C:\Windows\System32) létrehozza a(z) scchost.exe nevű fájlt.

image image image

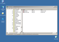
A Win32/IRC.SdBot.AL trójai a rendszerleíró adatbázisba az alábbi bejegyzéseket hozza létre, illetve módosítja (ha már létezik):

  • [HKEY_CURRENT_USER\Software\Microsoft\Windows\CurrentVersion\Run] "Services Host"="scchost.exe"
  • [HKEY_LOCAL_MACHINE\Software\Microsoft\Windows\CurrentVersion\RunServices] "Services Host"="scchost.exe"
  • [HKEY_LOCAL_MACHINE\Software\Microsoft\Windows\CurrentVersion\Run] "Services Host"="scchost.exe"