Létrehozva: 2007-11-06, 16:41:10
Utolsó frissítés: 2009-11-09, 17:43:09
Platform: Win32
Típus: féreg
Méret: 10879
Dátum: 2004-06-08
Tömörítő: UPX
Veszélyeztetett operációs rendszer(ek): Windows 95, Windows 98, Windows Me, Windows NT, Windows 2000, Windows Server 2003, Windows XP
Nem veszélyeztetett operációs rendszer(ek): Windows 3.xx, DOS, Linux, Unix, Solaris, MacOS, Mac OS X, OS2
 

Elnevezések:

A különböző vírusvédelmek az egyes vírusokat, férgeket eltérő névvel illethetik. Előfordulhat, hogy egy vírusvédelmi rendszer egy adott károkozó program különböző példányait különböző neveken azonosítja, de az is elképzelhető, hogy különböző vírusokat, férgeket illet azonos néven. Az alábbi lista tájékoztató jelleggel mutatja a legelterjedtebb vírusvédelmek elnevezését, mely természetesen még az adott vírusvédelmi rendszer különböző verziója esetén is más és más lehet.

A Win32/Korgo.J féreg elnevezései az egyes vírusvédelmek szerint:

vírusvédelem elnevezés
Avast Win32:Korgo-H
AVG Worm/Padobot.I
BitDefender Win32.Worm.Korgo.H
e-Trust Win32/Korgo.J
F-PROT W32/Korgo.J
F-Secure Net-Worm.Win32.Padobot.gen
Ikarus Worm.Win32.Padobot.I
Kaspersky Net-Worm.Win32.Padobot.gen
vírusvédelem elnevezés
McAfee W32/Korgo.worm.i(Virus)
Microsoft Win32/Korgo.I
NOD32 (ESET) Win32/Korgo.J
Panda W32/Korgo.I.worm
Rising Antivirus Backdoor.IRCbot
Sophos W32/Korgo-H
Trend Micro WORM_KORGO.I
VirusBuster Worm.Korgo.J
 

szervezet elnevezés
Wildlist W32/Korgo.I

Telepítés:

Az interneten vagy lokális hálózaton terjedő kártevők elsődleges célja, hogy egy másik számítógépet fertőzzenek meg. A megtámadott számítógép működésébe, annak operációs rendszerébe általában úgy épülnek be, hogy az egy esetleges újraindítást (boot-olást) követően is aktivízálja a kártevő kódját. Ezt általában úgy érik el, hogy a kártevő kódját tartalmazó fájl(oka)t hoznak létre vagy meglévő fájl(oka)t módosítanak, illetve beállítanak néhány bejegyzést a rendszerleíró adatbázisban, ami arra utasítja az induló operációs rendszert, hogy a frissen elhelyezett kártékony kódot is el kell indítani. Emellett - nem közvetlenül az újraindítás érdekében - más területeken (könyvtárakban) is létrehoznak magukból másolatot. Ennek kettős célja van: Egyrészt egy esetleges vírusirtást követően egy eldugott helyen megmaradhatnak a fertőzött állományok, másrészt helyi hálózatokban, megosztott könyvtárakban, peer-to-peer hálózatokban is képes terjedni. Kihasználhatják továbbá a Windows alapértelmezés szerinti beállítását is, miszerint egy létrehozott AUTORUN.INF nevű fájllal el lehet érni, hogy egy meghajtó megnyitásakor is aktivizálódjon a kártékony kód.
image

A Win32/Korgo.J féreg a Windows System32 mappájában (alapértelmezés szerint C:\Windows\System32) véletlenszerűen generált névvel fájl(oka)t hoz létre, melyeknek kiterjesztése exe.

Az állományok létrehozása mellett a vírusok, férgek esetenként más alkalmazáshoz, esetleg másik vírushoz, féreghez tartozó állományokat is letörölnek.

A féreg letörli a(z) ftpupd. exe fájlt.

image

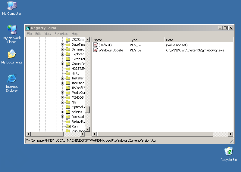
A rendszerleíró adatbázisba a(z) [ HKEY_LOCAL_MACHINE\ Software\ Microsoft\ Wireless] " Client" =1 bejegyzést teszi, illetve módosítja (ha már létezik).

A rendszerleíró adatbázisba a(z) [ HKEY_LOCAL_MACHINE\ SOFTWARE\ Microsoft\ Windows\ CurrentVersion\ Run] " Windows Update" =" C: \ WINDOWS\ System32\ " helyen hoz létre bejegyzést, melyet kiegészít a létrehozott .exe fájlok nevével

Annak érdekében, hogy egy féreg, vírus egy esetlegesen a megtámadott számítógépen lévő másik károkozó működését korlátozni tudja, ezért a képesek arra, hogy a rendszerleíró adatbázisból a másik vírusra vagy féregre vonatkozó bejegyzéseket töröljék. Előfordulhat az is, hogy így próbálják elejét venni, hogy egy alkalmazás (például vírusvédelem vagy tűzfal) a gép újraindításával aktivizálódjon.

A Win32/Korgo.J féreg a rendszerleíró adatbázisból az alábbi bejegyzéseket törli:

  • [HKEY_LOCAL_MACHINE\SOFTWARE\Microsoft\Windows\CurrentVersion\Run] "avserve2.exe"
  • [HKEY_LOCAL_MACHINE\SOFTWARE\Microsoft\Windows\CurrentVersion\Run] "avserve.exe"
  • [HKEY_LOCAL_MACHINE\SOFTWARE\Microsoft\Windows\CurrentVersion\Run] "System Service Manager"
  • [HKEY_LOCAL_MACHINE\SOFTWARE\Microsoft\Windows\CurrentVersion\Run] "WinUpdate"
  • [HKEY_LOCAL_MACHINE\SOFTWARE\Microsoft\Windows\CurrentVersion\Run] "Bot Loader"
  • teljes lista...
A folyamatosan figyelő memóriarezidens vírusoknak, férgeknek célszerű gondoskodni arról, hogy csak egyszer kerüljenek a memóriába. Ennek érdekében úgynevezett mutexet hoznak létre, amelynek a létét a memóriába kerülés elött ellenőrzik.

A Win32/Korgo.J féreg az alábbi mutexeket hozza létre:

  • u8
  • u9
  • u10
  • u11
  • u12
  • uterm13

Biztonsági rések, sérülékenységek

Egy, az Interneten terjedő vírus, féreg a felhasználó interaktívitása mellett kihasználhatja a megtámadott számítógép operációs rendszerének, illetve valamely alkalmazásának biztonsági hibáját. Ennek révén képes arra, hogy a megtámadott számítógépen vezérlést szerezzen.

A Win32/Korgo.J féreg a terjedése érdekében kihasználja a Microsoft MS04-011 jelű sérülékenységét.

Az LSASS.EXE (Local Security Authority Subsystem Service) programban található puffertúlcsordulási hiba távolról történő kódfuttatást tesz lehetővé az érintett rendszeren, mely által a támadó teljesen átveheti a távoli számítógép vezérlését.

Hátsóajtó

A vírusok, férgek egyre gyakrabban nyitnak hátsóajtót a megtámadott számítógépen. Ezzel teljes mértékben átvehetik a számítógép felügyeletét, a támadó azt csinál a számítógépen, amit csak akar: alkalmazásokat futtathat, állíthat le, állományokat tölthet le/fel, jelszavakat, hozzáférési kódokat tulajdoníthat el.

A Win32/Korgo.J féreg az alábbi TCP portokon nyit hátsóajtót:

  • 445
  • 3067
  • 4068
  • 6667
A megtámadott számítógépen a hátsóajtó nyitásának egy eszköze, ha valamilyen IRC csatornán keresztül a féreg vagy vírus lehetőséget teremt a távvezérlésre. Az IRC csatornákon keresztül tovább is küldheti magát más IRC felhasználókhoz.

A Win32/Korgo.J féreg az alábbi IRC szerverekhez csatlakozik:

  • irc.kar.net
  • gaspode.zanet.org.za
  • lia.zanet.net
  • irc.tsk.ru
  • london.uk.eu.undernet.org
  • teljes lista...