Létrehozva: 2007-11-06, 16:55:38
Utolsó frissítés: 2009-11-09, 18:08:45
Platform: Win32
Típus: féreg
Méret: 49899
Dátum: 2005-04-10
Tömörítő: PE_Patch, MewBundle, MEW
Nyelv: Visual C++
Veszélyeztetett operációs rendszer(ek): Windows 95, Windows 98, Windows Me, Windows NT, Windows 2000, Windows Server 2003, Windows XP
Nem veszélyeztetett operációs rendszer(ek): Windows 3.xx, DOS, Linux, Unix, Solaris, MacOS, Mac OS X, OS2
 

Elnevezések:

A különböző vírusvédelmek az egyes vírusokat, férgeket eltérő névvel illethetik. Előfordulhat, hogy egy vírusvédelmi rendszer egy adott károkozó program különböző példányait különböző neveken azonosítja, de az is elképzelhető, hogy különböző vírusokat, férgeket illet azonos néven. Az alábbi lista tájékoztató jelleggel mutatja a legelterjedtebb vírusvédelmek elnevezését, mely természetesen még az adott vírusvédelmi rendszer különböző verziója esetén is más és más lehet.

A Win32/Mytob.AG féreg elnevezései az egyes vírusvédelmek szerint:

vírusvédelem elnevezés
Avast Win32:Mytob-AI
AVG I-Worm/Mytob.AM
BitDefender Win32.Worm.Mytob.AN
e-Trust Win32/Mytob.AC
F-PROT W32/Mytob.BO@mm
F-Secure Net-Worm.Win32.Mytob.t
Ikarus IM-Worm.Win32.Sumom.C
Kaspersky Net-Worm.Win32.Mytob.t
McAfee W32/Mytob.gen@MM(Virus)
vírusvédelem elnevezés
Microsoft Win32/Mytob.GM@mm
NOD32 (ESET) Win32/Mytob.AG
Norton Antivirus W32.Mytob.AE@mm
Panda W32/Mytob.AO.worm
Rising Antivirus Worm.Mytob.aq
Sophos W32/Mytob-E
Trend Micro WORM_MYTOB.AN
VirusBuster I-Worm.Mytob.AN
 

Telepítés:

Az interneten vagy lokális hálózaton terjedő kártevők elsődleges célja, hogy egy másik számítógépet fertőzzenek meg. A megtámadott számítógép működésébe, annak operációs rendszerébe általában úgy épülnek be, hogy az egy esetleges újraindítást (boot-olást) követően is aktivízálja a kártevő kódját. Ezt általában úgy érik el, hogy a kártevő kódját tartalmazó fájl(oka)t hoznak létre vagy meglévő fájl(oka)t módosítanak, illetve beállítanak néhány bejegyzést a rendszerleíró adatbázisban, ami arra utasítja az induló operációs rendszert, hogy a frissen elhelyezett kártékony kódot is el kell indítani. Emellett - nem közvetlenül az újraindítás érdekében - más területeken (könyvtárakban) is létrehoznak magukból másolatot. Ennek kettős célja van: Egyrészt egy esetleges vírusirtást követően egy eldugott helyen megmaradhatnak a fertőzött állományok, másrészt helyi hálózatokban, megosztott könyvtárakban, peer-to-peer hálózatokban is képes terjedni. Kihasználhatják továbbá a Windows alapértelmezés szerinti beállítását is, miszerint egy létrehozott AUTORUN.INF nevű fájllal el lehet érni, hogy egy meghajtó megnyitásakor is aktivizálódjon a kártékony kód.
image image

A féreg az alábbi fájlokat hozza létre:

A Windows System32 mappájában (alapértelmezés szerint C:\Windows\System32):

  • taskgmr.exe
  • 2pac.txt
  • bingoo.exe

A merevlemez(ek) főkönyvtárában:

  • funny_pic.scr
  • hellmsn.exe
  • my_photo2005.scr
  • see_this!!.scr

A féreg kódját tartalmazó fájlok az alábbi ikonnal jelennek meg:

image
image image image image image image

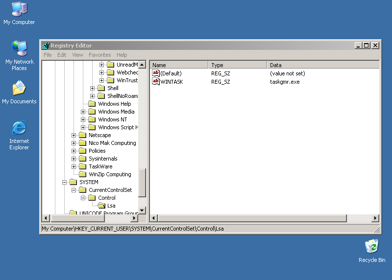
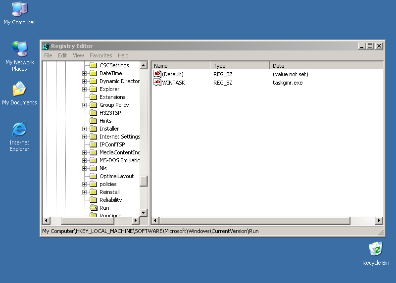
A Win32/Mytob.AG féreg a rendszerleíró adatbázisba az alábbi bejegyzéseket hozza létre, illetve módosítja (ha már létezik):

  • [HKEY_CURRENT_USER\SYSTEM\CurrentControlSet\Control\Lsa] "WINTASK"="taskgmr.exe"
  • [HKEY_CURRENT_USER\Software\Microsoft\OLE] "WINTASK"="taskgmr.exe"
  • [HKEY_CURRENT_USER\Software\Microsoft\Windows\CurrentVersion\Run] "WINTASK"="taskgmr.exe"
  • [HKEY_LOCAL_MACHINE\SOFTWARE\Microsoft\Ole] "WINTASK"="taskgmr.exe"
  • [HKEY_LOCAL_MACHINE\SOFTWARE\Microsoft\Windows\CurrentVersion\RunServices] "WINTASK"="taskgmr.exe"
  • teljes lista...
Annak érdekében, hogy egy helyi hálózaton a vírusok, férgek könnyebben terjedhessenek, képesek arra, hogy fájlok, illetve könyvtárakat megosszanak a hálózaton, esetleg a megtámadott gépen FTP szerver szolgáltatást indítanak. Természetesen ezt annak az érdekében teszik, hogy a másik számítógép elött ülő kiváncsi felhasználó a megosztáson keresztül a saját gépét is megfertőzhesse.

A Win32/Mytob.AG féreg a megtámadott gépen FTP szervert indít.


E-mail üzenetek

Az e-mail üzenetekben terjedő férgek elsődleges célja, hogy egy másik számítógépet megfertőzzenek. Ezt e-mail üzenetek létrehozásával és elküldésével érik el. Az létrehozott e-mail üzenetek általában tartalmazzák a féreg kódját, de az is előfordulhat, hogy maga a megtámadott számítógép felhasználója tölti azt le az üzenetben megadott hivatkozásról. Az egyes férgek a legkülönfélébb paraméterekkel rendelkező e-mail üzeneteket képesek generálni és elküldeni.

A Win32/Mytob.AG féreg a terjedése érdekében e-mail üzeneteket generál és ebben küldi tovább saját kódját.

Hogy az e-mail üzenetekben terjedő vírusok, férgek minél inkább el tudjanak terjedni, a megtámadott számítógépeken e-mail címeket gyűjtenek. Ezeket az e-mail címeket aztán felhasználják egyrészt arra, hogy a vírus, féreg kódját továbbküldjék. Esetenként a megtalált címeket a Feladó mező kitöltésére is használják, meghamisítva ezzel az üzenet forrását.

A Win32/Mytob.AG féreg a(z) Temporary Internet Files mappában keres e-mail címeket.

A Win32/Mytob.AG féreg az alábbi kiterjesztésű fájlokban keres e-mail címeket:

Az üzenetek elküldéséhez a férgek, vírusok a megpróbálják megkeresni a továbbításhoz szükséges SMTP szervereket.

A Win32/Mytob.AG féreg az üzenetek elküldéséhez használt SMTP szerverek kereséséhez az aktuális domain elé illesztett alábbi előtagokkal próbálkozik:

A féreg a [HKEY_CURRENT_USER\Software\Microsoft\Internet Account Manager\Accounts] regisztrációs adatbázis bejegyzést használja SMTP szerver kereséséhez.

image image image image Az összeállított e-mail üzenetek felépítése az alábbi:

Feladó

A levél feladóját több módszerrel állíthatja össze. A lehetőségek az alábbiak:

A feladó e-mail címében szereplő felhasználó nevét választhatja az alábbiak közül:

A feladó e-mail címéhez az alábbi domainneveket használhatja fel:

  • aol.com
  • cia.gov
  • fbi.gov
  • hotmail.com
  • juno.com
  • msn.com
  • yahoo.com

Összegyüjtheti a levél feladóját a megtámadott számítógépről, illetve korábban megtámadott számítógépekről gyűjtötte össze.


Címzett

A féreg az e-mail üzeneteket az összegyűjtött címekre küldi el.

Nem küld e-mailt azonban az alábbi szavakat tartalmazó címekre:


Tárgy

A levélnek különböző tárgyai lehetnek. A lehetőségek az alábbiak:

A levél lehetséges tárgyai:

Tehet a levél Tárgy (Subject) mezőjébe véletlenszerűen generált szöveget.

A tárgy mezője lehet üres is.


Melléklet

A féreg által elküldött e-mail melléklete többféle lehet. A lehetőségek az alábbiak:

Lehet a féreg által elküldött e-mail mellékletének neve az alábbiak egyike:

Összeállíthatja a féreg által elküldött e-mail mellékletének nevét véletlenszerű karakterekből.

A féreg által elküldött e-mail mellékletének kiterjesztése lehet:



Biztonsági rések, sérülékenységek

Egy, az Interneten terjedő vírus, féreg a felhasználó interaktívitása mellett kihasználhatja a megtámadott számítógép operációs rendszerének, illetve valamely alkalmazásának biztonsági hibáját. Ennek révén képes arra, hogy a megtámadott számítógépen vezérlést szerezzen.

A Win32/Mytob.AG féreg a terjedése érdekében kihasználja a Microsoft MS04-011 jelű sérülékenységét.

Az LSASS.EXE (Local Security Authority Subsystem Service) programban található puffertúlcsordulási hiba távolról történő kódfuttatást tesz lehetővé az érintett rendszeren, mely által a támadó teljesen átveheti a távoli számítógép vezérlését.

A Win32/Mytob.AG féreg a terjedése érdekében kihasználja a Microsoft MS03-026 , illetve a Microsoft MS03-039 jelű sérülékenységét.

A sebezhetőség az RPCSS szolgáltatás DCOM részét érinti. Az RPC (távoli eljáráshívás) a Windows rendszerek által használt egyik legfontosabb protokoll. Amennyiben a támadó kihasználja ezt a sebezhetőséget, képes lehet rosszindulatú kódok futtatására, illetve szolgáltatásmegtagadási támadásra.

Támadás az interneten

Sok vírus, féreg képes arra, hogy az interneten támadást indítson más számítógépek ellen, lehetetlenné téve azok használatát.

A féreg módosítja a host fájlt, ezáltal az alábbi webcímek elérhetetlenné válnak:

  • avp.com
  • ca.com
  • customer.symantec.com
  • dispatch.mcafee.com
  • download.mcafee.com
  • teljes lista...

Hátsóajtó

A vírusok, férgek egyre gyakrabban nyitnak hátsóajtót a megtámadott számítógépen. Ezzel teljes mértékben átvehetik a számítógép felügyeletét, a támadó azt csinál a számítógépen, amit csak akar: alkalmazásokat futtathat, állíthat le, állományokat tölthet le/fel, jelszavakat, hozzáférési kódokat tulajdoníthat el.

A Win32/Mytob.AG féreg véletlenszerűen kiválasztott portokon nyit hátsóajtót.

A megtámadott számítógépen a hátsóajtó nyitásának egy eszköze, ha valamilyen IRC csatornán keresztül a féreg vagy vírus lehetőséget teremt a távvezérlésre. Az IRC csatornákon keresztül tovább is küldheti magát más IRC felhasználókhoz.

A Win32/Mytob.AG féreg a(z) irc.drxclusives.info IRC szerverhez és a(z) #d66 csatornához csatlakozik.