Létrehozva: 2007-11-06, 17:11:48
Utolsó frissítés: 2009-11-09, 18:35:41
Platform: Win32
Típus: féreg
Méret: 18944
Dátum: 2004-04-20
Tömörítő: PE-Pack
Nyelv: Microsoft Visual C++
Veszélyeztetett operációs rendszer(ek): Windows 95, Windows 98, Windows Me, Windows NT, Windows 2000, Windows Server 2003, Windows XP
Nem veszélyeztetett operációs rendszer(ek): Windows 3.xx, DOS, Linux, Unix, Solaris, MacOS, Mac OS X, OS2
 

Elnevezések:

A különböző vírusvédelmek az egyes vírusokat, férgeket eltérő névvel illethetik. Előfordulhat, hogy egy vírusvédelmi rendszer egy adott károkozó program különböző példányait különböző neveken azonosítja, de az is elképzelhető, hogy különböző vírusokat, férgeket illet azonos néven. Az alábbi lista tájékoztató jelleggel mutatja a legelterjedtebb vírusvédelmek elnevezését, mely természetesen még az adott vírusvédelmi rendszer különböző verziója esetén is más és más lehet.

A Win32/Netsky.Y féreg elnevezései az egyes vírusvédelmek szerint:

vírusvédelem elnevezés
Avast Win32:Netsky-Y
AVG I-Worm/Netsky.Y
BitDefender Win32.Netsky.Z@mm
e-Trust Win32/Netsky.Y
F-PROT W32/EmailWorm.OJT
F-Secure Email-Worm.Win32.NetSky.z
Ikarus Email-Worm.Win32.NetSky.Z
Kaspersky Email-Worm.Win32.NetSky.z
McAfee W32/Netsky.y@MM(Virus)
vírusvédelem elnevezés
Microsoft Win32/Netsky.Y@mm
NOD32 (ESET) Win32/Netsky.Y
Norton Antivirus W32.Netsky.Y@mm
Panda W32/Netsky.Y.worm
Rising Antivirus Worm.Netsky.z
Sophos W32/Netsky-X
Trend Micro WORM_NETSKY.BN
VirusBuster I-Worm.Netsky.Y
 

szervezet elnevezés
Wildlist W32/Netsky.Y-mm

Telepítés:

Az interneten vagy lokális hálózaton terjedő kártevők elsődleges célja, hogy egy másik számítógépet fertőzzenek meg. A megtámadott számítógép működésébe, annak operációs rendszerébe általában úgy épülnek be, hogy az egy esetleges újraindítást (boot-olást) követően is aktivízálja a kártevő kódját. Ezt általában úgy érik el, hogy a kártevő kódját tartalmazó fájl(oka)t hoznak létre vagy meglévő fájl(oka)t módosítanak, illetve beállítanak néhány bejegyzést a rendszerleíró adatbázisban, ami arra utasítja az induló operációs rendszert, hogy a frissen elhelyezett kártékony kódot is el kell indítani. Emellett - nem közvetlenül az újraindítás érdekében - más területeken (könyvtárakban) is létrehoznak magukból másolatot. Ennek kettős célja van: Egyrészt egy esetleges vírusirtást követően egy eldugott helyen megmaradhatnak a fertőzött állományok, másrészt helyi hálózatokban, megosztott könyvtárakban, peer-to-peer hálózatokban is képes terjedni. Kihasználhatják továbbá a Windows alapértelmezés szerinti beállítását is, miszerint egy létrehozott AUTORUN.INF nevű fájllal el lehet érni, hogy egy meghajtó megnyitásakor is aktivizálódjon a kártékony kód.
image image

A Win32/Netsky.Y féreg a Windows mappában (alapértelmezés szerint C:\Windows) létrehozza az alábbi fájlokat:

  • fuck_you_bagle.txt
  • FirewallSvr.exe
image

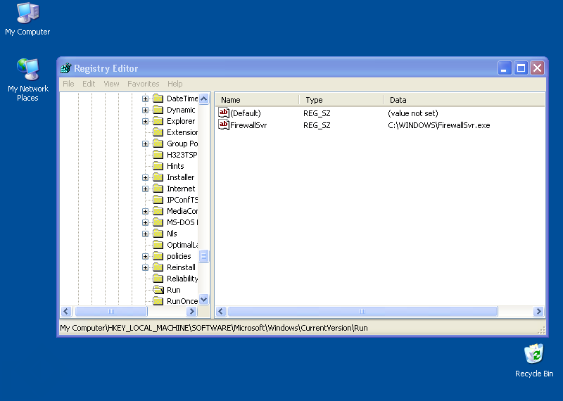
A rendszerleíró adatbázisba a(z) [ HKEY_LOCAL_MACHINE\ SOFTWARE\ Microsoft\ Windows\ CurrentVersion\ Run] " FirewallSvr" =" C: \ WINDOWS\ FirewallSvr. exe" bejegyzést teszi, illetve módosítja (ha már létezik).

A folyamatosan figyelő memóriarezidens vírusoknak, férgeknek célszerű gondoskodni arról, hogy csak egyszer kerüljenek a memóriába. Ennek érdekében úgynevezett mutexet hoznak létre, amelynek a létét a memóriába kerülés elött ellenőrzik.

A Win32/Netsky.Y féreg ____--->>>>U<<<<--____ néven hoz létre mutexet.


E-mail üzenetek

Az e-mail üzenetekben terjedő férgek elsődleges célja, hogy egy másik számítógépet megfertőzzenek. Ezt e-mail üzenetek létrehozásával és elküldésével érik el. Az létrehozott e-mail üzenetek általában tartalmazzák a féreg kódját, de az is előfordulhat, hogy maga a megtámadott számítógép felhasználója tölti azt le az üzenetben megadott hivatkozásról. Az egyes férgek a legkülönfélébb paraméterekkel rendelkező e-mail üzeneteket képesek generálni és elküldeni.

A Win32/Netsky.Y féreg a terjedése érdekében ANSI formátumú e-mail üzeneteket generál és ebben küldi tovább saját kódját.

Hogy az e-mail üzenetekben terjedő vírusok, férgek minél inkább el tudjanak terjedni, a megtámadott számítógépeken e-mail címeket gyűjtenek. Ezeket az e-mail címeket aztán felhasználják egyrészt arra, hogy a vírus, féreg kódját továbbküldjék. Esetenként a megtalált címeket a Feladó mező kitöltésére is használják, meghamisítva ezzel az üzenet forrását.

A Win32/Netsky.Y féreg az alábbi kiterjesztésű fájlokban keres e-mail címeket:

image Az összeállított e-mail üzenetek felépítése az alábbi:

Feladó

A levél feladóját a megtámadott számítógépről gyűjti össze, illetve korábban megtámadott számítógépekről gyűjtötte össze.


Tárgy

A levél tárgyát több részből állítja össze. Ekkor az egyes részek a következők:

A levél tárgyának első része: Delivery failure notice (ID- .

A levél tárgyának második részét véletlenszerű karakterekből állítja össze.


Melléklet

A féreg által elküldött e-mail mellékletének nevét több részből szerkeszti össze.

A féreg által elküldött e-mailben szereplő melléklet nevének első része www. .

A féreg által elküldött e-mailben szereplő melléklet nevének második részét a megtámadott számítógépről, illetve korábban megtámadott számítógépekről összegyűjtött domain-nevekből állítja össze.

A féreg által elküldött e-mailben szereplő melléklet nevének harmadik részét a megtámadott számítógépről, illetve korábban megtámadott számítógépekről összegyűjtött e-mail címekben szereplő felhasználónevekből állítja össze.

A féreg által elküldött e-mailben szereplő melléklet nevének negyedik része .session- .

A féreg által elküldött e-mailben szereplő melléklet nevének ötödik részét véletlenszerű karakterekből állítja össze.

A féreg által elküldött e-mailben com a melléklet kiterjesztése.



Támadás az interneten

Sok vírus, féreg képes arra, hogy az interneten támadást indítson más számítógépek ellen, lehetetlenné téve azok használatát.

A Win32/Netsky.Y féreg az alábbi webcímek ellen indít támadást:

  • www.educa.ch
  • www.nibis.de
  • www.medinfo.ufl.edu

A webtámadást 2004. április 28-tól 2004. április 30-ig hajtja végre.

A féreg DoS támadást hajt végre, melyhez HTTP protokolt használ.


Hátsóajtó

A vírusok, férgek egyre gyakrabban nyitnak hátsóajtót a megtámadott számítógépen. Ezzel teljes mértékben átvehetik a számítógép felügyeletét, a támadó azt csinál a számítógépen, amit csak akar: alkalmazásokat futtathat, állíthat le, állományokat tölthet le/fel, jelszavakat, hozzáférési kódokat tulajdoníthat el.

A Win32/Netsky.Y féreg a TCP 82 porton nyit hátsóajtót.