Létrehozva: 2007-11-06, 17:14:40
Utolsó frissítés: 2009-11-09, 18:54:38
Platform: Win32
Típus: trójai
Méret: 226730
Dátum: 2005-05-10
Tömörítő: PE_Patch
Veszélyeztetett operációs rendszer(ek): Windows 95, Windows 98, Windows Me, Windows NT, Windows 2000, Windows Server 2003, Windows XP
Nem veszélyeztetett operációs rendszer(ek): Windows 3.xx, DOS, Linux, Unix, Solaris, MacOS, Mac OS X, OS2
 

Elnevezések:

A különböző vírusvédelmek az egyes vírusokat, férgeket eltérő névvel illethetik. Előfordulhat, hogy egy vírusvédelmi rendszer egy adott károkozó program különböző példányait különböző neveken azonosítja, de az is elképzelhető, hogy különböző vírusokat, férgeket illet azonos néven. Az alábbi lista tájékoztató jelleggel mutatja a legelterjedtebb vírusvédelmek elnevezését, mely természetesen még az adott vírusvédelmi rendszer különböző verziója esetén is más és más lehet.

A Win32/Rbot.2 trójai elnevezései az egyes vírusvédelmek szerint:

vírusvédelem elnevezés
Avast Win32:Gaobot-1583
AVG Worm/Agobot.I
BitDefender Backdoor.Agobot.ACE
e-Trust Win32/Rbot.CLT
F-PROT W32/Agobot.DUP
F-Secure Backdoor.Win32.Agobot.ace
Ikarus Backdoor.Win32.Agobot.ACE
Kaspersky Backdoor.Win32.Agobot.ace
McAfee W32/Gaobot.worm.gen.e(Virus)
vírusvédelem elnevezés
Microsoft Win32/Gaobot
NOD32 (ESET) Win32/Rbot
Norton Antivirus W32.Spybot.Worm
Panda W32/Sdbot.DKE.worm
Rising Antivirus Backdoor.Agobot.avv
Sophos W32/Agobot-SE
Trend Micro WORM_AGOBOT.ATU
VirusBuster Worm.Agobot.ALA
 

szervezet elnevezés
Wildlist W32/Agobot!BAB7

Telepítés:

Az interneten vagy lokális hálózaton terjedő kártevők elsődleges célja, hogy egy másik számítógépet fertőzzenek meg. A megtámadott számítógép működésébe, annak operációs rendszerébe általában úgy épülnek be, hogy az egy esetleges újraindítást (boot-olást) követően is aktivízálja a kártevő kódját. Ezt általában úgy érik el, hogy a kártevő kódját tartalmazó fájl(oka)t hoznak létre vagy meglévő fájl(oka)t módosítanak, illetve beállítanak néhány bejegyzést a rendszerleíró adatbázisban, ami arra utasítja az induló operációs rendszert, hogy a frissen elhelyezett kártékony kódot is el kell indítani. Emellett - nem közvetlenül az újraindítás érdekében - más területeken (könyvtárakban) is létrehoznak magukból másolatot. Ennek kettős célja van: Egyrészt egy esetleges vírusirtást követően egy eldugott helyen megmaradhatnak a fertőzött állományok, másrészt helyi hálózatokban, megosztott könyvtárakban, peer-to-peer hálózatokban is képes terjedni. Kihasználhatják továbbá a Windows alapértelmezés szerinti beállítását is, miszerint egy létrehozott AUTORUN.INF nevű fájllal el lehet érni, hogy egy meghajtó megnyitásakor is aktivizálódjon a kártékony kód.

A Win32/Rbot.2 trójai a Windows System32 mappájában (alapértelmezés szerint C:\Windows\System32) létrehozza a(z) system.exe nevű fájlt.

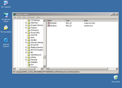
image image

A Win32/Rbot.2 trójai a rendszerleíró adatbázisba az alábbi bejegyzéseket hozza létre, illetve módosítja (ha már létezik):

  • [HKEY_LOCAL_MACHINE\SOFTWARE\Microsoft\Windows\CurrentVersion\RunServices] "Windows"="system.exe"
  • [HKEY_LOCAL_MACHINE\SOFTWARE\Microsoft\Windows\CurrentVersion\Run] "Windows"="system.exe"

Biztonsági rések, sérülékenységek

Egy, az Interneten terjedő vírus, féreg a felhasználó interaktívitása mellett kihasználhatja a megtámadott számítógép operációs rendszerének, illetve valamely alkalmazásának biztonsági hibáját. Ennek révén képes arra, hogy a megtámadott számítógépen vezérlést szerezzen.

A Win32/Rbot.2 trójai a terjedése érdekében kihasználja a Microsoft MS04-011 jelű sérülékenységét.

Az LSASS.EXE (Local Security Authority Subsystem Service) programban található puffertúlcsordulási hiba távolról történő kódfuttatást tesz lehetővé az érintett rendszeren, mely által a támadó teljesen átveheti a távoli számítógép vezérlését.

A Win32/Rbot.2 trójai a terjedése érdekében kihasználja a Microsoft MS03-026 , illetve a Microsoft MS03-039 jelű sérülékenységét.

A sebezhetőség az RPCSS szolgáltatás DCOM részét érinti. Az RPC (távoli eljáráshívás) a Windows rendszerek által használt egyik legfontosabb protokoll. Amennyiben a támadó kihasználja ezt a sebezhetőséget, képes lehet rosszindulatú kódok futtatására, illetve szolgáltatásmegtagadási támadásra.

A Win32/Rbot.2 trójai a terjedése érdekében kihasználja a Microsoft MS03-049 jelű sérülékenységét.

A biztonsági rés oka, hogy a Munkaállomás szolgáltatás puffertúlcsordulása programkód végrehajtására adhat lehetőséget.

A Win32/Rbot.2 trójai a terjedése érdekében kihasználja a Microsoft MS04-012 jelű sérülékenységét.

A sebezhetőség az RPC/DCOM szolgáltatást érinti. A biztonsági rést kiaknázó támadó teljes mértékben átveheti az érintett rendszer vezérlését. A támadó bármilyen műveletet végrehajthat a rendszeren, azaz programokat telepíthet, adatokat tekinthet meg, módosíthat és törölhet, továbbá teljes jogosultságokkal rendelkező új fiókokat hozhat létre.

A Win32/Rbot.2 trójai a terjedése érdekében kihasználja a Microsoft MS02-039 jelű sérülékenységét.

A biztonsági hiba a Microsoft SQL Server 2000 és az MSDE 2000 programokban található. Egy nem ellenőrzött buffer túlcsordulási hiba távoli kódfuttatást tesz lehetővé a támadó számára.