Létrehozva: 2010-01-14, 14:51:52
Utolsó frissítés: 2010-01-14, 14:51:52
Platform: Win32
Típus: trójai
Méret: 32256
Dátum: 2009-03-20
Veszélyeztetett operációs rendszer(ek): Windows 95, Windows 98, Windows Me, Windows NT, Windows 2000, Windows Server 2003, Windows XP
Nem veszélyeztetett operációs rendszer(ek): Windows 3.xx, DOS, Linux, Unix, Solaris, MacOS, Mac OS X, OS2
 

Elnevezések:

A különböző vírusvédelmek az egyes vírusokat, férgeket eltérő névvel illethetik. Előfordulhat, hogy egy vírusvédelmi rendszer egy adott károkozó program különböző példányait különböző neveken azonosítja, de az is elképzelhető, hogy különböző vírusokat, férgeket illet azonos néven. Az alábbi lista tájékoztató jelleggel mutatja a legelterjedtebb vírusvédelmek elnevezését, mely természetesen még az adott vírusvédelmi rendszer különböző verziója esetén is más és más lehet.

A Win32/TrojanDownloader.FakeAlert.SY trójai elnevezései az egyes vírusvédelmek szerint:

vírusvédelem elnevezés
Avast Win32:Ups
AVG SHeur2.EHP
BitDefender Trojan.FakeAlert.AQB
e-Trust Win32/FakeAlert.TC
F-PROT W32/Backdoor2.DQKT
Fortinet PossibleThreat
F-Secure Trojan-Downloader.Win32.Agent.atuc
Ikarus Trojan-Dropper.Agent
vírusvédelem elnevezés
Kaspersky Trojan-Downloader.Win32.Agent.atuc
McAfee Generic.dx(Trojan)
NOD32 (ESET) Win32/TrojanDownloader.FakeAlert.SY
Microsoft Win32/Fakeinit
Panda Adware/XPAntivirusPro
Sophos Mal/EncPk-HJ
VirusBuster Trojan.DL.Agent.ICRQ
 

Telepítés:

Egyes vírusok, férgek a telepítést megelőzően, illetve a telepítés során, esetleg a számítógép sikeres megfertőzését követő első újraindítás alkalmával valamilyen látványos tevékenységet végeznek. Ennek a célja - azon kívül, hogy felhívják magukra a figyelmet - az, hogy az felhasználói interaktívitással (egy billentyűlenyomás vagy egérkattintás) megnehezítsék a kártékony kód automatikus feldolgozását virtuális környezetben.

A trójai a saját kódjának telepítése során az alábbi ablako(ka)t jeleníti meg a képernyőn:

image Az interneten vagy lokális hálózaton terjedő kártevők elsődleges célja, hogy egy másik számítógépet fertőzzenek meg. A megtámadott számítógép működésébe, annak operációs rendszerébe általában úgy épülnek be, hogy az egy esetleges újraindítást (boot-olást) követően is aktivízálja a kártevő kódját. Ezt általában úgy érik el, hogy a kártevő kódját tartalmazó fájl(oka)t hoznak létre vagy meglévő fájl(oka)t módosítanak, illetve beállítanak néhány bejegyzést a rendszerleíró adatbázisban, ami arra utasítja az induló operációs rendszert, hogy a frissen elhelyezett kártékony kódot is el kell indítani. Emellett - nem közvetlenül az újraindítás érdekében - más területeken (könyvtárakban) is létrehoznak magukból másolatot. Ennek kettős célja van: Egyrészt egy esetleges vírusirtást követően egy eldugott helyen megmaradhatnak a fertőzött állományok, másrészt helyi hálózatokban, megosztott könyvtárakban, peer-to-peer hálózatokban is képes terjedni. Kihasználhatják továbbá a Windows alapértelmezés szerinti beállítását is, miszerint egy létrehozott AUTORUN.INF nevű fájllal el lehet érni, hogy egy meghajtó megnyitásakor is aktivizálódjon a kártékony kód.
image

A Win32/TrojanDownloader.FakeAlert.SY trójai a Windows System32 mappájában (alapértelmezés szerint C:\Windows\System32) létrehozza az alábbi fájlokat:

  • frmwrk32.exe
  • uniq.tll
image image image image image image image

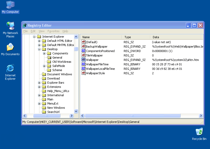
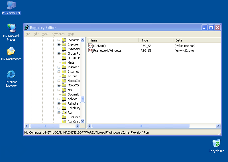
A Win32/TrojanDownloader.FakeAlert.SY trójai a rendszerleíró adatbázisba az alábbi bejegyzéseket hozza létre, illetve módosítja (ha már létezik):

  • [HKEY_LOCAL_MACHINE\SOFTWARE\Microsoft\Windows\CurrentVersion\Run] "Framework Windows"="frmwrk32.exe"
  • [HKEY_CURRENT_USER\Software\Microsoft\Internet Explorer\Desktop\General] "Wallpaper"="C:\WINDOWS\system32\ahtn.htm"
  • [HKEY_CURRENT_USER\Software\Microsoft\Windows\CurrentVersion\Policies\ActiveDesktop] "NoChangingWallpaper"="1"
  • [HKEY_CURRENT_USER\Software\Microsoft\Windows\CurrentVersion\Policies\Explorer] "NoActiveDesktopChanges"="1"
  • [HKEY_CURRENT_USER\Software\Microsoft\Windows\CurrentVersion\Policies\Explorer] "NoSetActiveDesktop"="1"
  • teljes lista...

Hátsóajtó

A vírusok, férgek egyre gyakrabban nyitnak hátsóajtót a megtámadott számítógépen. Ezzel teljes mértékben átvehetik a számítógép felügyeletét, a támadó azt csinál a számítógépen, amit csak akar: alkalmazásokat futtathat, állíthat le, állományokat tölthet le/fel, jelszavakat, hozzáférési kódokat tulajdoníthat el.

A(z) lsp-test-nax.ind.in weboldalhoz csatlakozik.