Létrehozva: 2010-06-10, 10:22:55
Utolsó frissítés: 2010-10-29, 17:31:22
Platform: Win32
Típus: féreg
Méret: 95690
Dátum: 2006-01-17
Tömörítő: UPX
Nyelv: Visual Basic
Veszélyeztetett operációs rendszer(ek): Windows 98, Windows Me, Windows NT, Windows 2000, Windows Server 2003, Windows XP
Nem veszélyeztetett operációs rendszer(ek): Windows 3.xx, Windows 95, DOS, Linux, Unix, Solaris, MacOS, Mac OS X, OS2
 

A kártevő a VB családba tartozik.


Elnevezések:

A különböző vírusvédelmek az egyes vírusokat, férgeket eltérő névvel illethetik. Előfordulhat, hogy egy vírusvédelmi rendszer egy adott károkozó program különböző példányait különböző neveken azonosítja, de az is elképzelhető, hogy különböző vírusokat, férgeket illet azonos néven. Az alábbi lista tájékoztató jelleggel mutatja a legelterjedtebb vírusvédelmek elnevezését, mely természetesen még az adott vírusvédelmi rendszer különböző verziója esetén is más és más lehet.

A Win32/VB.NEI féreg elnevezései az egyes vírusvédelmek szerint:

vírusvédelem elnevezés
Avast Win32:VB-CD
AVG Worm/Generic.NF
BitDefender Win32.Nyxem.E@mm
F-PROT W32/Trojan.MZX
F-Secure Email-Worm.Win32.Nyxem.e
Ikarus BehavesLikeWin32.ExplorerHijack
Kaspersky Email-Worm.Win32.Nyxem.e
McAfee W32/MyWife.gen(Virus)
vírusvédelem elnevezés
Microsoft Win32/Mywife.A@mm
NOD32 (ESET) Win32/VB.NEI
Norton Antivirus W32.Blackmal.E@mm
Panda W32/Tearec.D.worm
Rising Antivirus Worm.Mail.Nyxem.e
Sophos W32/Nyxem-D
Trend Micro WORM_NYXEM.AB
VirusBuster I-Worm.Nyxem.G
 

Telepítés:

Az interneten vagy lokális hálózaton terjedő kártevők elsődleges célja, hogy egy másik számítógépet fertőzzenek meg. A megtámadott számítógép működésébe, annak operációs rendszerébe általában úgy épülnek be, hogy az egy esetleges újraindítást (boot-olást) követően is aktivízálja a kártevő kódját. Ezt általában úgy érik el, hogy a kártevő kódját tartalmazó fájl(oka)t hoznak létre vagy meglévő fájl(oka)t módosítanak, illetve beállítanak néhány bejegyzést a rendszerleíró adatbázisban, ami arra utasítja az induló operációs rendszert, hogy a frissen elhelyezett kártékony kódot is el kell indítani. Emellett - nem közvetlenül az újraindítás érdekében - más területeken (könyvtárakban) is létrehoznak magukból másolatot. Ennek kettős célja van: Egyrészt egy esetleges vírusirtást követően egy eldugott helyen megmaradhatnak a fertőzött állományok, másrészt helyi hálózatokban, megosztott könyvtárakban, peer-to-peer hálózatokban is képes terjedni. Kihasználhatják továbbá a Windows alapértelmezés szerinti beállítását is, miszerint egy létrehozott AUTORUN.INF nevű fájllal el lehet érni, hogy egy meghajtó megnyitásakor is aktivizálódjon a kártékony kód.
image image

A Win32/VB.NEI féreg a Windows mappában (alapértelmezés szerint C:\Windows) létrehozza az alábbi fájlokat:

  • Rundll16.exe
  • WINZIP_TMP.EXE

A Win32/VB.NEI féreg a Windows System32 mappájában (alapértelmezés szerint C:\Windows\System32) létrehozza az alábbi fájlokat:

  • scanregw.exe
  • Update.exe
  • Winzip.exe

A Win32/VB.NEI féreg a Windows Startup mappájában létrehozza a(z) WINZIP QUICK PICK.EXE nevű fájlt.

A Win32/VB.NEI a C: \ Windows\ Tasks\ *. job mappában véletlenszerű néven hoz létre fájlokat.

Az állományok létrehozása mellett a vírusok, férgek esetenként más alkalmazáshoz, esetleg másik vírushoz, féreghez tartozó állományokat is letörölnek.

A Win32/VB.NEI féreg letörli az alábbi fájlokat:

  • C:\Program Files\Alwil Software\Avast4\*.dll
  • C:\Program Files\BearShare\*.dll
  • C:\Program Files\DAP\*.dll
  • C:\Program Files\Grisoft\AVG7\*.dll
  • C:\Program Files\Kaspersky Lab\Kaspersky Anti-Virus Personal\*.dll
  • teljes lista...

A féreg kódját tartalmazó fájlok az alábbi ikonnal jelennek meg:

image
image

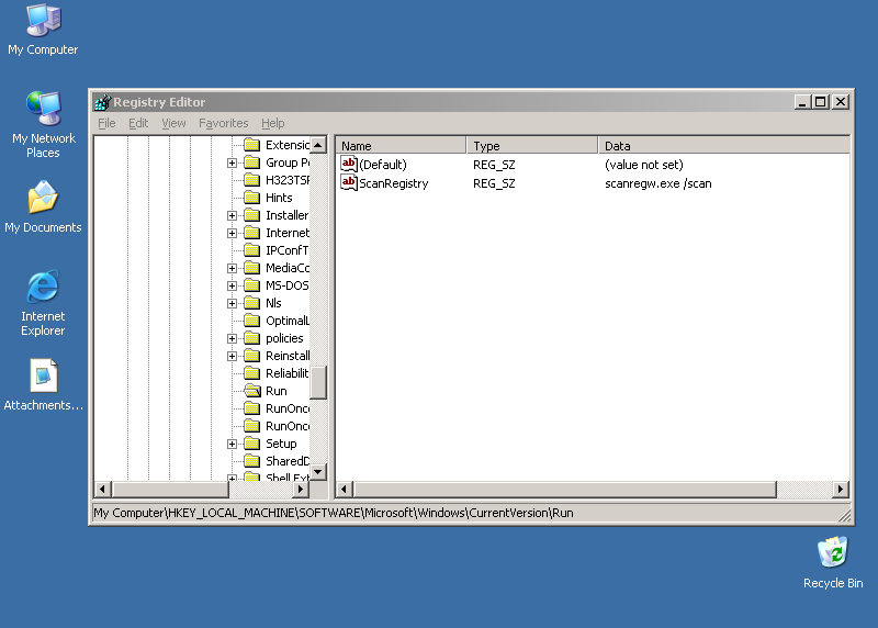
A Win32/VB.NEI féreg a rendszerleíró adatbázisba az alábbi bejegyzéseket hozza létre, illetve módosítja (ha már létezik):

  • [HKEY_LOCAL_MACHINE\SOFTWARE\Microsoft\Windows\CurrentVersion\Run] "ScanRegistry"="scanregw.exe /scan"
  • [HKEY_CURRENT_USER\Software\Microsoft\Windows\CurrentVersion\Explorer\Advanced] "ShowSuperHidden"="dword:00000000"
  • [HKEY_LOCAL_MACHINE\SOFTWARE\Classes\Licenses]
  • [HKEY_CURRENT_USER\SOFTWARE\Microsoft\InternetExplorer\Main] "NotifyDownloadComplete"="7562617"
  • [HKEY_CURRENT_USER\Software\Microsoft\Windows\CurrentVersion\Explorer\Advanced] "WebView"="00000000"
  • [HKEY_CURRENT_USER\Software\Microsoft\Windows\CurrentVersion\Explorer\CabinetState] "FullPath"="00000000"
Annak érdekében, hogy egy féreg, vírus egy esetlegesen a megtámadott számítógépen lévő másik károkozó működését korlátozni tudja, ezért a képesek arra, hogy a rendszerleíró adatbázisból a másik vírusra vagy féregre vonatkozó bejegyzéseket töröljék. Előfordulhat az is, hogy így próbálják elejét venni, hogy egy alkalmazás (például vírusvédelem vagy tűzfal) a gép újraindításával aktivizálódjon.

A Win32/VB.NEI féreg a rendszerleíró adatbázisból az alábbi bejegyzéseket törli:

  • [HKEY_LOCAL_MACHINE\SOFTWARE\Microsoft\Windows\CurrentVersion\Run] "APVXDWIN"
  • [HKEY_LOCAL_MACHINE\SOFTWARE\Microsoft\Windows\CurrentVersion\Run] "avast!"
  • [HKEY_LOCAL_MACHINE\SOFTWARE\Microsoft\Windows\CurrentVersion\Run] "AVG7_CC"
  • [HKEY_LOCAL_MACHINE\SOFTWARE\Microsoft\Windows\CurrentVersion\Run] "AVG7_EMC"
  • [HKEY_LOCAL_MACHINE\SOFTWARE\Microsoft\Windows\CurrentVersion\Run] "AVG7_Run"
  • teljes lista...
A vírusok, férgek képesek arra, hogy megpróbálják a vírusvédelmi, illetve tűzfalakhoz tartozó folyamatokat leállítani. Ennek kettős célja van: egyrészt megnehezítik, hogy a felhasználó tudomást szerezzen a fertőzésről, másrészt egy esetleges hátsóajtó komponens kijutását is könnyebbé tehetik. Megtehetik azt is, hogy bizonyos, az internetre irányuló forgalmat elterelnek, egyes oldalak elérését megakadályozzák.

A Win32/VB.NEI féreg leállítja azon folyamatokat, melyek nevében szerepelnek a következő szótöredékek:


E-mail üzenetek

Az e-mail üzenetekben terjedő férgek elsődleges célja, hogy egy másik számítógépet megfertőzzenek. Ezt e-mail üzenetek létrehozásával és elküldésével érik el. Az létrehozott e-mail üzenetek általában tartalmazzák a féreg kódját, de az is előfordulhat, hogy maga a megtámadott számítógép felhasználója tölti azt le az üzenetben megadott hivatkozásról. Az egyes férgek a legkülönfélébb paraméterekkel rendelkező e-mail üzeneteket képesek generálni és elküldeni.

A Win32/VB.NEI féreg a terjedése érdekében e-mail üzeneteket generál és ebben küldi tovább saját kódját.

Hogy az e-mail üzenetekben terjedő vírusok, férgek minél inkább el tudjanak terjedni, a megtámadott számítógépeken e-mail címeket gyűjtenek. Ezeket az e-mail címeket aztán felhasználják egyrészt arra, hogy a vírus, féreg kódját továbbküldjék. Esetenként a megtalált címeket a Feladó mező kitöltésére is használják, meghamisítva ezzel az üzenet forrását.

A Win32/VB.NEI féreg a(z) Temporary Internet Files mappában keres e-mail címeket.

A Win32/VB.NEI féreg az alábbi kiterjesztésű fájlokban keres e-mail címeket:

A féreg a [HKEY_CURRENT_USER\Software\Microsoft\Internet Account Manager\Accounts] regisztrációs adatbázis bejegyzést használja SMTP szerver kereséséhez.

image Az összeállított e-mail üzenetek felépítése az alábbi:

Feladó

A levél feladóját több módszerrel állíthatja össze. A lehetőségek az alábbiak:

A feladó e-mail címében szereplő felhasználó nevét választhatja az alábbiak közül:

  • InfoService
  • XW4PX317
  • admin
  • g-rom
  • info
  • licensing
  • ron

Összegyüjtheti a levél feladóját a megtámadott számítógépről, illetve korábban megtámadott számítógépekről gyűjtötte össze.


Tárgy

A levélnek különböző tárgyai lehetnek. A lehetőségek az alábbiak:

A levél lehetséges tárgyai:

  • *Hot Movie*
  • A Great Video
  • Arab sex DSC-00465.jpg
  • eBook.pdf
  • Fw: DSC-00465.jpg
  • teljes lista...

A tárgy mezője lehet üres is.


Melléklet

A féreg által elküldött e-mail lehetséges mellékletei:

  • 007.pif
  • 3.92315089702606E02.UUE
  • 677.pif
  • Adults_9.zip.sCR
  • ATT01.zip.sCR
  • teljes lista...


Támadás az interneten

Sok vírus, féreg képes arra, hogy az interneten támadást indítson más számítógépek ellen, lehetetlenné téve azok használatát.

A féreg megkísérel a(z) http://webstats.web.rcn.net webcímre csatlakozni.


Hátsóajtó

A vírusok, férgek egyre gyakrabban nyitnak hátsóajtót a megtámadott számítógépen. Ezzel teljes mértékben átvehetik a számítógép felügyeletét, a támadó azt csinál a számítógépen, amit csak akar: alkalmazásokat futtathat, állíthat le, állományokat tölthet le/fel, jelszavakat, hozzáférési kódokat tulajdoníthat el.

A féreg jelszavakat gyűjt a számítógépről.


Tevékenységek

Minden vírus, féreg azt csinál, amit akar, illetve amit a programozó beleprogramozott. Egyes vírusok, férgek tevékenységüket (büntető rutinjukat) valamilyen eseményhez, legtöbbször valamilyen időponthoz kötik.

feltétel

minden hónap 3-án

tevékenység

tönkreteszi azon fájlokat, melyek kiterjesztése az alábbi:

A megtámadott számítógépen a vírusoknak, férgeknek az egyik elsődleges célpontjai a megosztott mappák. Ezzel nemcsak a helyi hálózaton, hanem peer-to-peer (P2P) kapcsolatokon keresztül is képesek terjedni. Megpróbálhatnak továbbá távoli kapcsolatot létesíteni más számítógépek megosztott könyvtáraival is.

A féreg az alábbi megosztásokhoz próbál kapcsolódni és azokon keresztül terjedni:

  • ADMIN$
  • C$